6. РЕГИСТРАЦИЯ СОБЫТИЙ БЕЗОПАСНОСТИ
6.1. Введение
В операционную систему МСВСфера 9 встроена подсистема аудита, основной задачей которой является регистрация и обработка событий, связанных с нарушением безопасности. Фильтрация сообщений происходит на основе предварительно настроенных правил, отфильтрованные события регистрируются в системном журнале событий безопасности. Системному администратору доступны различные инструменты, упрощающие анализ зарегистрированных событий.
Ниже приведены некоторые сценарии использования подсистемы аудита.
Регистрация событий входа в систему
Позволяет отслеживать как успешные, так и неудачные попытки входа в систему с использованием различных механизмов аутентификации, таких как локальная база пользователей или LDAP-каталог, SSH, Kerberos и т.п..
Отслеживание доступа к файлам
Позволяет отслеживать, осуществлялся ли доступ к тому или иному файлу или каталогу, их модификация, изменение атрибутов или запуск.
Мониторинг системных вызовов
С помощью подсистемы аудита можно отслеживать использование отдельных системных вызовов (
man 2 syscalls
), например, операции монтирования файловых систем, изменение системного времени, открытие сетевого соединения и т.п..Отслеживание событий безопасности средства виртуализации
Позволяет отслеживать различные действия пользователей с ресурсами, управляемыми гипервизором
libvirt
.Регистрация событий установки или удаления ПО
С помощью подсистемы аудита можно отслеживать установку, удаление или обновление пакетов с использованием различных пакетных менеджеров: dnf/yum, pip, npm, cpan, gem и т.д..
Рассмотрим основные компоненты и архитектуру подсистемы аудита подробнее.

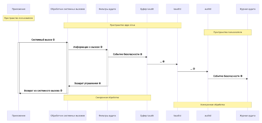
Основные компоненты и архитектура подсистемы аудита
Когда программа выполняет системный вызов, информация об этом попадает в специальный обработчик в ядре Linux — на этом этапе формируется событие безопасности, которое содержит информацию о выполняемом системном вызове, вызвавшем его процессе, идентификатор пользователя и т.д..
Из обработчика событие направляется на фильтрацию в соответствующий блок подсистемы аудита, где к этому событию применяются заранее загруженные фильтры.
В случае срабатывания одного из фильтров событие направляется в буфер событий компонента
kauditd
, ответственного за регистрацию на стороне ядра.После записи события в буфер
kauditd
осуществляется возврат управления в обработчик системного вызова.Из обработчика системного вызова осуществляется возврат управления в программу.
Из буфера событие попадает на обработку в компонент
kauditd
.Компонент
kauditd
передаёт информацию о событии из пространства ядра в сервисauditd
, работающий в пользовательском пространстве, с помощью стандартного механизма коммуникацииnetlink
(man 7 netlink
).Сервис
auditd
регистрирует событие безопасности в файле системного журнала (по умолчанию в/var/log/audit/audit.log
).
После этого регистрация события безопасности считается выполненной. Далее возможны следующие варианты обработки события безопасности в пользовательском пространстве.
Сервис
auditd
может передать информацию о событии безопасности на обработку в другие сервисы/программы с помощью расширений (плагинов). Получателями такой информации могут быть системы централизованного сбора и анализа системных журналов, системы мониторинга, накладные средства защиты информации (СЗИ) и т.п..Системный администратор может выполнять анализ и обработку событий безопасности из системного журнала с помощью встроенных средств, таких как
ausearch
,aureport
,aulastlog
и других инструментов.
6.2. Настройка сервиса auditd
6.2.1. Конфигурационный файл /etc/audit/auditd.conf
Настройка сервиса auditd
осуществляется через конфигурационный файл /etc/audit/auditd.conf
, использующий стандартный для Unix-подобных систем формат КЛЮЧ = ЗНАЧЕНИЕ
.
Все ключи и значения являются регистронезависимыми.
В таблице ниже приведено описание допустимых параметров и их значения по умолчанию.
Параметр |
Значение по умолчанию |
Описание |
---|---|---|
|
|
Включает ( |
|
|
Полный путь к файлу, в который необходимо записывать журнал событий безопасности. |
|
|
Включает ( |
|
|
Определяет, в каком формате будет сохраняться информация в журнал. Допустимые значения параметра перечислены после таблицы. |
|
|
Системная группа, на которую распространяются права на файлы журнала событий безопасности. Допускается использование как идентификатора группы, так и её имени. |
|
|
Неотрицательное число, определяющее приоритет выполнения службы аудита. Чтобы оставить приоритет без изменений, используйте значение |
|
|
Имя Kerberos-принципала сервера |
|
|
Неотрицательное число, которое определяет сколько событий необходимо записать прежде чем выполнить принудительную синхронизацию данных на диск.
Этот параметр применяется только если значение |
|
|
Определяет как имена компьютеров вставляются в поток событий безопасности. Допустимые значения параметра перечислены после таблицы. |
|
Не задано |
Строка, определяемая системным администратором, для использования в качестве имени системы если параметр |
|
|
Максимальный размер файла журналов в мегабайтах. При достижении этого лимита будет запускаться действие, настраиваемое с помощью опции |
|
|
Указывает какое действие необходимо предпринять когда система обнаружит, что достигнут лимит на максимальный размер файла журнала. Допустимые значения параметра перечислены после таблицы. |
|
|
Если установлен в |
|
|
Определяет стратегию работы с дисковым буфером. Допустимые значения параметра перечислены после таблицы. |
|
|
Определяет максимальный размер внутренней очереди диспетчера событий |
|
|
Определяет максимальное количество файлов журналов, которые необходимо сохранять, если параметр |
|
|
Определяет какое действие необходимо предпринять если на файловой системе начинает заканчиваться свободное пространство. Допустимые значения параметра перечислены после таблицы. |
|
|
Адрес электронной почты или псевдоним (см. |
|
|
Если объём свободного места в файловой системе, содержащей |
|
|
Определяет, следует ли использовать механизм |
|
|
Если объём свободного места в файловой системе, содержащей |
|
|
Определяет какое действие необходимо предпринять если на файловой системе почти закончилось место.
Список допустимых значений и их поведение совпадает с директивой |
|
|
Неотрицательное число, которое определяет сколько раз служба |
|
|
Определяет какое действие необходимо предпринять если на файловой системе закончилось место.
Допустимые значения: |
|
|
Определяет какое действие необходимо предпринять в случае возникновения ошибки при сохранении событий безопасности на диск или при ротации файлов журнала. Допустимые значения параметра перечислены после таблицы. |
|
Не задано |
Числовое значение от |
|
|
Определяет максимально разрешённое количество ожидающих (запрошенных, но ещё не принятых) сетевых подключений к сервису |
|
|
Неотрицательное количество секунд, после которого событие считается завершённым при анализе потока журнала событий пользовательскими утилитами и
библиотечными функциями, такими как |
|
|
Числовое значение от |
|
Не задано |
Определяет с какого исходящего TCP-порта или портов разрешены входящие подключения к сервису |
|
|
Задаёт каталог, в котором |
|
|
Задаёт время в секундах в течении которого допускается отсутствие каких-либо данных со стороны клиента.
Этот параметр используется для закрытия неактивных подключений, если на клиентской системе возникла проблема и она не может самостоятельно завершить подключение.
Это глобальная настройка и её значение должно быть выше чем значение |
|
|
Если установлено в |
|
|
Путь к файлу с ключом для Kerberos-принципала этого клиента. Этот файл должен принадлежать пользователю |
|
|
Если установлено в |
|
|
Определяет как служба |
Допустимые значения параметров
log_format:
RAW
— записи о событиях безопасности будут храниться в том формате, в котором их отправляет ядро операционной системы.ENRICHED
— перед сохранением на диск записи о событиях безопасности будут приведены к более понятному человеку виду путём «разворачивания» информации об идентификаторе пользователя (uid
), идентификаторе группы (gid
), системном вызове (syscall
), архитектуре и адресе сокета. Это упростит анализ событий, созданных на одной системе, в другой системе.
flush:
NONE
— не выполнять какие-либо дополнительные действия по синхронизации буфера с диском со стороны службы регистрации событий.INCREMENTAL
— выполнять принудительную синхронизацию буфера на диск с частотой, определяемой параметромfreq
.INCREMENTAL_ASYNC
— поведение похоже наINCREMENTAL
, но синхронизация буфера выполняется в асинхронном режиме для улучшения производительности.DATA
— незамедлительно синхронизировать данные файла на диск.SYNC
— незамедлительно сохранять данные и метаданные файла на диск.
name_format:
NONE
— имя компьютера не будет вставляться в записи журнала безопасности.HOSTNAME
— в журнал будет добавляться имя компьютера, получаемое из системного вызоваgethostname
.FQD
— система аудита получит имя компьютера и преобразует его в полное имя компьютера (FQDN) с помощью DNS-запроса.NUMERIC
— поведение похоже на режимFQD
, но по имени компьютера будет определяться IP адрес компьютера. Перед использованием этой опции рекомендуется проверить что командыhostname -i
илиdomainname -i
возвращают корректный IP-адрес системы. Использование этой опции не рекомендуется, если для настройки сети используется DHCP так как существует вероятность смены IP-адреса компьютера.USER
— будет использоваться имя, заданное системным администратором в параметре name.
max_log_file_action:
IGNORE
— не контролировать максимальный размер файла.SYSLOG
— записать соответствующее предупреждение в системный журнал ОС.SUSPEND
— прекратить записывать журнал аудита на диск, сервисauditd
при этом продолжит свою работу.ROTATE
— выполнить ротацию файла журнала событий безопасности, при необходимости удалить старые файлы журналов. Будет создан новый файл журнала, а текущий будет переименован — к его имени будет добавлен постфикс1
, постфикс более старых файлов журналов будет увеличен на единицу. Такого же поведения придерживается утилитаlogrotate
.KEEP_LOGS
— поведение аналогично опцииROTATE
, но старые файлы журналов не будут удаляться, что предотвратит потерю данных из журнала событий безопасности. Когда на диске закончится место, будет выполненное действие, определённое директивойspace_left_action
. Этот вариант рекомендуется использовать совместно с системой резервного копирования.
space_left_action:
IGNORE
— ничего не предпринимать.SYSLOG
— записать соответствующее предупреждение в системный журнал.ROTATE
— осуществить ротацию файлов журналов, удалить самые старые из них чтобы освободить место.EMAIL
— отправить соответствующее предупреждение на адрес электронной почты, указанный в директивеaction_mail_acct
и записать предупреждение в системный журнал.EXEC /путь-к-программе
— приостановить запись событий в журнал и выполнить указанную программу, передача параметров программе не поддерживается. Вызванная программа должна освободить место и подать сигналSIGUSR2
сервисуauditd
чтобы он возобновил запись событий. Самый простой способ это сделать — выполнить командуauditctl --signal USR2
.SUSPEND
— прекратить запись данных на диск, при этом сам сервисauditd
будет активен.SINGLE
— перевести компьютер в однопользовательский режим (также известный как режим восстановления), как если бы системный администратор выполнил командуtelinit 1
илиsystemctl isolate runlevel1.target
.HALT
— выключить компьютер. Все действия кромеROTATE
будут выполняться только один раз.
disk_error_action:
IGNORE
— ничего не предпринимать.SYSLOG
— записать не более пяти последовательных предупреждений в системный журнал.EXEC /путь-к-программе
— приостановить запись событий в журнал и выполнить указанную программу, передача параметров программе не поддерживается. Вызванная программа должна освободить место и подать сигналSIGUSR2
сервисуauditd
чтобы он возобновил запись событий. Самый простой способ это сделать — выполнить командуauditctl --signal USR2
.SUSPEND
— прекратить запись данных на диск, при этом сам сервисauditd
будет активен.SINGLE
— перевести компьютер в однопользовательский режим (также известный как режим восстановления), как если бы системный администратор выполнил командуtelinit 1
илиsystemctl isolate runlevel1.target
.HALT
— выключить компьютер.
6.2.2. Применение изменений
После изменения настроек в конфигурационном файле потребуется применить их, выполнив следующую команду:
$ sudo auditctl --signal HUP
Служба auditd
перечитает конфигурационный файл и, если не обнаружит синтаксических ошибок, попробует применить запрошенные изменения.
В случае успешного завершения операции в журнале событий безопасности /var/log/audit/audit.log
появится соответствующее сообщение типа DAEMON_CONFIG
:
type=DAEMON_CONFIG msg=audit(1731317470.852:545): op=reconfigure state=changed \
auid=1000 pid=15069 subj=unconfined_u:unconfined_r:unconfined_t:s0-s0:c0.c1023 \
res=success AUID="user"
В случае возникновения ошибки, в зависимости от её типа, будет выполнено одно из действий, определённых директивами space_left_action
, admin_space_left_action
,
disk_full_action
или disk_error_action
в конфигурационном файле.
6.2.3. Рекомендации по безопасной настройке
В конфигурации, поставляемой по умолчанию в МСВСфера ОС, служба регистрации событий безопасности имеет сбалансированную с точки зрения производительности и безопасности настройку, которая должна подходить под большинство задач.
Ниже приведены некоторые рекомендации по повышению безопасности и отказоустойчивости службы аудита.
На сервере рекомендуется настроить почтовую систему (MTA, Mail Transfer Agent) для отправки уведомлений от службы аудита системному администратору. В репозиториях МСВСфера ОС доступны следующие почтовые сервера:
postfix
,sendmail
иesmtp
. Если ваша система мониторинга использует протокол SNMP (Simple Network Management Protocol), то в качестве альтернативного способа доставки уведомлений можно реализовать соответствующие скрипты/утилиты для отправки предупреждений в систему мониторинга, а через неё, в свою очередь, отправлять предупреждения системному администратору. В состав пакетаnet-snmp-utils
входит утилитаsnmptrap
, которую можно использовать для отправки сигналов SNMP-trap. Через разработку собственных утилит можно реализовать отправку уведомлений с использованием других протоколов.Каталог, в котором хранятся журналы безопасности (см. описание параметра
log_file
), должен находиться на отдельном разделе/точке монтирования. Это позволит избежать ситуации, когда для журналов безопасности не осталось свободного места по причине того, что оно занято файлами других процессов. Также это позволит службе аудита точнее определять и контролировать оставшееся место.Параметрам
max_log_file
иnum_logs
должны быть присвоены такие значения, чтобы служба аудита могла использовать всё доступное место на файловой системе. Следует иметь в виду, что чем больше файлов необходимо ротировать, тем больше времени на это потребуется службе аудита прежде чем приступить к записи событий в новый файл журнала. Соответственно, не рекомендуется устанавливать слишком маленький размер файла журнала.Параметру
max_log_file_action
рекомендуется присвоить значениеKEEP_LOGS
, чтобы старые файлы журналов безопасности не удалялись.Параметру
space_left
рекомендуется установить такое значение, которое оставит системному администратору достаточно времени чтобы среагировать на предупреждение и освободить дисковое пространство. Как правило, в таких случаях требуется выполнить процедуру архивирования файлов журналов.Для параметра
space_left_action
рекомендуется установить значениеEMAIL
, чтобы отправить соответствующее предупреждение на электронную почту системному администратору. В качестве альтернативы можно использовать значениеEXEC
и вызывать соответствующую утилиту для отправки уведомления с использованием другого протокола, допустим,SNMP
.Параметру
admin_space_left
рекомендуется установить такое значение, при котором у службы аудита останется достаточно свободного пространства для протоколирования действий системного администратора.Значение параметра
admin_space_left_action
рекомендуется установить вSINGLE
, чтобы перевести систему в однопользовательский режим и позволить администратору освободить место на диске.Параметру
disk_full_action
рекомендуется установить значениеHALT
для автоматического выключения системы, если на диске кончилось место — это позволит избежать незапротоколированных действий в системе. Если выключение системы неприемлемо, то установите значениеSINGLE
, чтобы перевести систему в однопользовательский режим.Параметр
disk_error_action
должен быть установлен в значениеSYSLOG
,SINGLE
илиHALT
, в зависимости от политики безопасности вашего предприятия в отношении аппаратных сбоев.Если у вас отсутствует система резервного питания и потенциальная утеря нескольких (см. описание директивы
freq
в конфигурационном файле) последних записей о событиях безопасности является для вас критичной, то установите значение директивыflush
вSYNC
, что обеспечит постоянную синхронизацию данных и метаданных на диск. Однако, следует отметить, что это приведёт к снижению производительности дисковой подсистемы.
В случае использования сервиса auditd
для агрегации журналов с других машин по сети рекомендуется:
Использовать протокол Kerberos для аутентификации и шифрования соединения между компьютерами, за это отвечают директивы
transport
,krb5_principal
иkrb5_key_file
в конфигурационном файле.Разрешить отправку журналов безопасности только с использованием привилегированных портов — директива
tcp_client_ports
в конфигурационном файле. Это поможет избежать атак со стороны непривилегированных пользователей на клиентских машинах.
6.3. Управление правилами аудита
Правила фильтрации событий безопасности можно условно разделить по времени их жизни на временные и постоянные.
Временные правила в основном используются для отладки, они добавляются в систему вручную, с помощью утилиты auditctl
, и действуют до перезагрузки или выключения системы.
Постоянные правила хранятся в виде файлов в каталоге /etc/audit/rules.d
и автоматически применяются каждый раз при загрузке системы.
6.3.1. Утилита auditctl
Команда auditctl
служит для управления базовыми функциями подсистемы аудита, а также позволяет задавать правила,
определяющие какие события будут регистрироваться в журнале событий безопасности.
Как и для большинства команд в среде GNU/Linux, для вызова утилиты auditctl
используется стандартный синтаксис:
auditctl [аргументы]
Аргументы, которые принимает команда, разбиты на три группы по их назначению.
Конфигурационные опции — отвечают за настройку параметров ядра, связанных с подсистемой аудита.
Опции состояния — отображают состояние подсистемы аудита, также существует опция для отправки сообщения в поток событий безопасности.
Опции для управления правилами фильтрации событий безопасности.
Конфигурационные опции перечислены в таблице.
Аргумент |
Описание |
---|---|
|
Устанавливает лимит на максимальное количество ожидающих обработки событий безопасности для подсистемы аудита в ядре.
Если лимит будет превышен, то ядром будет выставлен флаг сбоя для дальнейшей обработки.
Следует иметь в виду, что очередь необработанных сообщений хранится в оперативной памяти, соответственно, объём потребляемой памяти будет пропорционален
количеству записей в очереди. Одна запись может занимать около 10 килобайт.
По умолчанию размер буфера в ядре равен |
|
Задаёт максимальное время ожидания пока размер полностью заполненной очереди событий, ожидающих обработки, не уменьшится.
В случае превышения этого лимита текущее событие, ожидающее обработки, будет утеряно (удалено).
При этом в журнал событий будет записана соответствующая ошибка. По умолчанию таймаут в ядре равен |
|
Сбрасывает счётчик фактического времени ожидания уменьшения очереди событий, отображаемый статус-командой |
|
Продолжать загружать правила несмотря на возникающие ошибки. Сохраняет результаты загрузки всех правил и, если хотя бы одно правило не загрузилось, то код возврата будет не нулевой. |
|
Удалить все правила и точки наблюдения. Может быть скомбинирован с аргументом |
|
Управляет состоянием службы аудита. Допустимые значения параметра перечислены после таблицы. |
|
Устанавливает способ обработки возникающих сбоев.
Флаг сбоя устанавливается при ошибках передачи данных из пространства ядра в службу |
|
Выдать справочную информацию об аргументах командой строки и завершить работу. |
|
Если используется самостоятельно, то включает режим игнорирования ошибок при чтении правил из файла — в таком случае |
|
Делает UID учётных записей неизменяемым сразу после его установки, что предотвращает возможность выдавать себя за других пользователей.
Для изменения UID требуется полномочие |
|
«Обрезать» неиспользуемые ветви поддеревьев каталогов после монтирования. |
|
При наличии точки наблюдения за каталогом и объединении или перемещении точки монтирования другого поддерева в наблюдаемое, указывает ядру сделать монтируемое поддерево эквивалентным наблюдаемому каталогу. Если поддерево уже смонтировано во время создания точки наблюдения, то оно автоматически помечается как наблюдаемое. Обратите внимание: значения разделяются запятой, её отсутствие вызовет ошибку. |
|
Устанавливает лимит сообщений аудита в секунду. Если значение больше нуля и было превышено, то ядром будет выставлен флаг сбоя для обработки.
Значение по умолчанию — |
|
Сбрасывает счётчик потерянных записей, отображаемых статус-командой |
|
Считать и выполнить правила из указанного файла. Правила будут применяться построчно, в том порядке, в котором они определены в файле.
Файл должен принадлежать пользователю |
|
Отправляет сигнал ( |
Допустимые значения параметров
-f [0..2]:
0
— «тихий» режим, ничего не предпринимать.1
— записать сообщение об ошибке в журнал сообщений ядра с помощью функцииprintk()
.2
— отрапортовать о критичной ошибке ядра и перевести его в состояние «kernel panic» заблокировав тем самым дальнейшую работу системы. Значение по умолчанию —1
, но для защищённых окружений рекомендуется использовать2
.
-e [0..2]:
0
— временно отключить службу аудита.1
— включить службу аудита.2
— включить службу аудита и заблокировать последующие изменения её конфигурации. Блокировка конфигурации должна быть последней командой в цепочке правил для службы аудита, после её применения любая попытка изменить конфигурацию службы аудита будет запротоколирована и отклонена. Изменение правил вновь станет возможным только после перезагрузки компьютера.
Поддерживаемые сигналы для –signal <сигнал>:
TERM
(stop
) — завершает работу службы аудита.HUP
(reload
) — при получении данного сигнала службаauditd
перечитает конфигурационный файл и, если не обнаружит синтаксических ошибок, попробует применить запрошенные изменения. В случае успешного завершения операции в журнале событий безопасности/var/log/audit/audit.log
появится соответствующее сообщение типаDAEMON_CONFIG
. В случае возникновения ошибки, в зависимости от её типа, будет выполнено одно из действий, определённых директивамиspace_left_action
,admin_space_left_action
,disk_full_action
илиdisk_error_action
в конфигурационном файле.USR1
(rotate
) — указывает службе аудита на необходимость прекратить запись в текущий файл журнала, создать новый файл и продолжить вести журнал в нём. Этот сигнал может быть полезным для организации процесса резервного копирования.USR2
(resume
) — указывает службе аудита на необходимость продолжить ведение журнала событий безопасности. Обычно это требуется после приостановки ведения журнала или переполнения внутренней очереди подсистемы аудита.
Опции состояния перечислены в таблице.
Аргумент |
Описание |
---|---|
|
Вывести список всех правил по одному на строку. В связке с этой опцией можно использовать ещё два параметра:
|
|
Отправить в подсистему аудита сообщение из пользовательского пространства.
Это можно сделать только от имени суперпользователя |
|
Показать отчёт о состоянии подсистемы аудита в ядре.
В нём будут указаны значения, которые устанавливаются с помощью опций |
|
Вывести версию утилиты |
Опции для управления правилами фильтрации перечислены в таблице.
Аргумент |
Описание |
---|---|
|
Добавить правило с указанным |
|
Добавить правило с указанным |
|
Создать условие сравнения двух полей для правила. Используется синтаксис Сравнение можно выполнять для следующих полей: группа группа Сравнивать между собой можно только поля из одной группы. Поля |
|
Удалить правило с указанным |
|
Создать условие сравнения для правила.
Используется синтаксис |
|
Удалить точку наблюдения за объектом файловой системы по указанному пути. Требуется полное соответствие правилу, смотрите описание к опции |
|
Устанавливает ключ фильтрации для данного правила. Ключом может быть произвольная текстовая строка длиной не больше 31 байта.
Ключ позволяет однозначно идентифицировать записи журнала безопасности, созданные с помощью правила.
Обычно используется когда у вас есть несколько правил, которые в совокупности удовлетворяют требованию безопасности.
По ключу можно отфильтровать все соответствующие записи с помощью утилиты |
|
Устанавливает фильтр прав доступа к объекту файловой системы: |
|
Название или номер системного вызова, который необходимо отслеживать.
Также можно использовать ключевое слово Если вы работаете с системой, которая поддерживает несколько архитектур, например |
|
Добавить точку наблюдения за объектом файловой системы по указанному пути.
Вы не можете создать точку наблюдения за корневым каталогом ( |
Допустимые имена списков аргумента -a <список,действие | действие,список>:
task
— добавить правило к списку, отвечающему за процессы. Этот список правил используется только во время создания процесса — когда родительский процесс вызывает функцииfork()
илиclone()
. При использовании этого списка вы должны использовать только те поля, которые известны на момент создания процесса:uid
,gid
и т.д..exit
— добавить правило к списку, отвечающему за точки выхода из системных вызовов. Этот список используется чтобы определить, следует ли создавать событие аудита при завершении системного вызова.user
— добавить правило в список, отвечающий за фильтрацию пользовательских сообщений. Этот список используется ядром для фильтрации сообщений, исходящих из пользовательского пространства, перед передачей их службе аудита. При использовании этого списка поддерживаются только следующие поля:uid
,auid
,gid
,pid
,subj_user
,subj_role
,subj_type
,subj_sen
,subj_clr
,msgtype
иexe
. Все остальные поля будут считаться не соответствующими условию. Следует понимать, что любое событие, исходящее из пространства пользователя, у которого есть полномочиеCAP_AUDIT_WRITE
, будет записано в журнал событий безопасности. Соответственно, в большинстве случаев этот фильтр будет использоваться с правилами, действие для которых —never
, поскольку для записи события ничего не нужно делать.exclude
— добавить правило, исключающее определённый тип события. Например, таким образом можно отключить протоколирование событий от SELinux AVC. События можно исключать по следующим полям:pid
,uid
,gid
,auid
,msgtype
,subj_user
,subj_role
,subj_type
,subj_sen
,subj_clr
иexe
. Значение параметрадействие
игнорируется и всегда используется значениеnever
.filesystem
— добавить правило, которое будет применяться ко всем файловым системам заданного в полеfstype
типа. Обычно этот фильтр используется для исключения всех событий, связанных со специальными файловыми системами, напримерdebugfs
илиtracefs
.io_uring
— добавить правило к фильтру системных вызовов подсистемы ядраio_uring
. Правила для этого фильтра должны указывать системный вызов с помощью аргумента-S <системный_вызов>
, описанного ниже. Вы также можете использовать аргумент-k <ключ>
для правила чтобы сгруппировать его с другими правилами, отслеживающими тот же самый системный вызов.
Допустимые действия для правил аргумента -a <список,действие | действие,список>:
never
— не генерировать записи аудита для подходящих под правило событий. В общем случае рекомендуется размещать такие правила в начале списка, так как срабатывает первое подходящее правило.always
— создавать запись аудита, всегда наполнять её данными в точке входа в системный вызов и выдавать на обработку в момент выхода из системного вызова.
Допустимые имена полей аргумента -F <поле=значение | поле!=значение | поле<значение | поле>значение | поле<=значение | поле>=значение | поле&значение | поле&=значение>:
a0, a1, a2, a3
— первые четыре аргумента, переданные системному вызову. Строковые аргументы не поддерживаются поскольку ядро получает указатель на строку вместо самой строки. Соответственно, при использовании этих полей, вам следует использовать только числовые значения. Обычно это используется на платформах, мультиплексирующих сокеты или операции IPC.arch
— архитектура процессора, на котором выполняется системный вызов. Узнать архитектуру системы можно с помощью командыuname -m
. Если вы не знаете архитектуру своего компьютера, но хотите использовать 32-разрядные системные вызовы и ваш компьютер поддерживает 32 бита, вы также можете использоватьb32
вместо архитектуры. Таким же образом можно использоватьb64
для 64-разрядных системных вызовов. Таким образом можно создавать в некотором смысле независимые от архитектуры правила, поскольку тип семейства будет определяться автоматически. Однако, следует помнить, что системные вызовы могут быть специфичными для определённой архитектуры и то, что доступно дляx86_64
, может быть недоступно наaarch64
. Архитектура должна указываться перед аргументом-S
чтобы утилитаauditctl
могла определить в какой внутренней таблице искать номера системных вызовов.auid
— исходный идентификатор пользователя, использованный для входа в систему.auid
— это сокращение отaudit uid
, также его иногда называютloginuid
. В качестве значения может использовать как идентификатор пользователя, так и его имя.devmajor
— старший номер устройства (device major number).devminor
— младший номер устройства (device minor number).dir
— полный путь к каталогу для наблюдения. Это приведёт к рекурсивному просмотру этого каталога и всего его поддерева. Это поле можно использовать только в спискеexit
. Также смотрите описание опции-w
.egid
— действующий идентификатор группы. Может использоваться как числовой идентификатор, так и название.euid
— действующий идентификатор пользователя. Может использоваться как числовой идентификатор, так и имя.exe
— абсолютный путь к приложению, для которого будет применяться это правило. Поддерживаются только операторы=
и!=
. Это поле можно проверять только один раз для каждого правила.exit
— код возврата из системного вызова. Если в качестве кода используется ошибкаerrno
(man 3 errno
), то можно использовать её текстовое представление.fsgid
— идентификатор группы, применяемый к файловой системе.fstype
— тип файловой системы, используется только в списке правилfilesystem
. Допустимые значения:debugfs
иtracefs
.fsuid
— идентификатор пользователя, применяемый к файловой системе. Можно использовать как числовой идентификатор, так и имя пользователя.filetype
— тип целевого файла. Допустимые значения:file
,dir
,socket
,link
,character
,block
илиfifo
.gid
— идентификатор группы. Можно использовать как числовой идентификатор, так и название группы.inode
— номер индексного дескриптора (inode
).key
— альтернативный способ установки ключа для фильтрации правил. Смотрите описание опции-k
ниже.msgtype
— тип сообщения, к которому должно применяться правило. Может использоваться только в спискахexclude
иuser
.obj_uid
— идентификатор пользователя, связанный с объектом (файлом или каталогом).obj_gid
— идентификатор группы, связанный с объектом (файлом или каталогом).obj_user
— имя SELinux пользователя, владеющего ресурсом.obj_role
— SELinux роль ресурса.obj_type
— SELinux тип ресурса.obj_lev_low
— нижний уровень ресурса в контексте SELinux.obj_lev_high
— верхний уровень ресурса в контексте SELinux.path
— полный путь к файлу для точки наблюдения, используется только в списке правилexit
.perm
— фильтр прав доступа для файловых операций. Подробное описание доступно в справке по опции-p
. Этот фильтр используется только в списке правилexit
. Его также можно использовать без указания системного вызова — ядро само подберёт системные вызовы, которые удовлетворяют запрашиваемым разрешениям.pers
— персональный номер операционной системы.pid
— идентификатор процесса.ppid
— идентификатор родительского процесса.saddr_fam
— номер семейства протоколов, который указан в файле/usr/include/bits/socket.h
. Например, IPv4 будет иметь номер 2, а IPv6 — 10.sessionid
— идентификатор сеанса пользователя.subj_user
— имя пользователя-владельца процесса в контексте SELinux.subj_role
— SELinux роль процесса.subj_type
— SELinux тип процесса.subj_sen
— SELinux чувствительность процесса (Linux Sensitivity).subj_clr
— SELinux допуск процесса (SELinux Clearance).sgid
— установленный идентификатор группы (см.man getresgid
).success
— если код возврата системного вызова больше либо равен нулю, то данное поле будет иметь значениеtrue/yes
, иначе —false/no
. При создании правила используйте 1 дляtrue/yes
и 0 дляfalse/no
.suid
— установленный идентификатор пользователя (см.man getresuid
).uid
— идентификатор пользователя, можно использовать как числовой идентификатор, так и имя пользователя.
6.3.2. Создание правил аудита
В этом разделе приведены примеры решения некоторых типовых задач, связанных с регистрацией событий безопасности. В большинстве примеров используются временные правила для подсистемы аудита, процедура создания постоянных правил описана в следующем разделе.
6.3.2.1. Контроль загрузки и выгрузки модулей ядра
Добавление и/или удаление модулей ядра может быть использовано для изменения поведения ядра и внедрения вредоносного кода в пространство ядра. Приведённый ниже набор правил позволит отслеживать такие операции:
# регистрировать любой запуск команды /usr/bin/kmod. В МСВСфера ОС 9 команды
# /usr/sbin/insmod, /usr/sbin/rmmod и /usr/sbin/modprobe являются символическими
# ссылками на /usr/bin/kmod.
$ sudo auditctl -a always,exit -F path=/usr/bin/kmod -F perm=x \
-F key=kernel_modules
# предыдущее правило так же можно переписать с использованием опции `-w`,
# с точки зрения подсистемы аудита оба правила эквивалентны:
# sudo auditctl -w /usr/bin/kmod -p x -k kernel_modules
# отслеживать системные вызовы, выполняющие загрузку и выгрузку модулей ядра
# на 64-битной архитектуре
$ sudo auditctl -a always,exit -F arch=b64 \
-S init_module,finit_module,delete_module -F key=kernel_modules
Для всех подпадающих под правило записей в журнале событий безопасности будет устанавливаться ключ kernel_modules
.
Соответственно, для их просмотра можно использовать следующую команду:
$ sudo ausearch -k kernel_modules
6.3.2.2. Отслеживание изменений в конфигурации sudo
Sudo
— это утилита, позволяющая пользователю выполнять программы с привилегиями другой учётной записи, в том числе и от имени суперпользователя.
Настройка sudo
выполняется либо через редактирование основного конфигурационного файла /etc/sudoers
,
либо через создание дополнительных конфигурационных файлов в каталоге /etc/sudoers.d
.
Следующий набор правил позволит отслеживать изменения в конфигурации sudo
:
# отслеживать любые изменения файла /etc/sudoers
$ sudo auditctl -a always,exit -F path=/etc/sudoers -F perm=wa \
-F key=sudo_config
# отслеживать любые изменения в каталоге /etc/sudoers.d
$ sudo auditctl -a always,exit -F dir=/etc/sudoers.d -F perm=wa \
-F key=sudo_config
Эти правила также можно записать с использованием опции -w
:
# отслеживать любые изменения файла /etc/sudoers
$ sudo auditctl -w /etc/sudoers -p wa -k sudo_config
# отслеживать любые изменения в каталоге /etc/sudoers.d
$ sudo auditctl -w /etc/sudoers.d -p wa -k sudo_config
Для просмотра записей можно будет использовать использовать следующую команду:
$ sudo ausearch -k sudo_config
6.3.2.3. Отслеживание установки или обновления RPM-пакетов
Для отслеживания установки или обновления RPM-пакетов подсистемой аудита установите из репозиториев МСВСфера ОС пакет rpm-plugin-audit
,
который содержит необходимое расширение для пакетного менеджера RPM:
$ sudo dnf install -y rpm-plugin-audit
Больше никаких действий по настройке не требуется — при каждой установке или обновлении RPM-пакета в журнал событий безопасности будет добавляться соответствующая
запись с типом SOFTWARE_UPDATE
.
Пример сообщения об обновлении пакета osinfo-db
:
type=SOFTWARE_UPDATE msg=audit(1731661320.537:3549): \
pid=22903 uid=0 auid=1000 ses=4 subj=unconfined_u:unconfined_r: \
unconfined_t:s0-s0:c0.c1023 msg='op=update sw="osinfo-db-20231215-1.el9.inferit.noarch" \
sw_type=rpm key_enforce=0 gpg_res=1 root_dir="/" comm="dnf" exe="/usr/bin/python3.9" \
hostname=msvsphere-94-arm.msvsphere.test addr=? terminal=pts/2 res=success'
6.3.2.4. Отслеживание установки модулей для Lua, NodeJS, Perl, Python, Ruby
Многие современные языки программирования имеют собственный пакетный менеджер для установки дополнительных библиотек или утилит из централизованных репозиториев. В набор правил подсистемы аудита МСВСфера ОС входят правила для отслеживания запуска следующих пакетных менеджеров:
/usr/bin/pip
— установщик Python-модулей/usr/bin/npm
— установщик NodeJS-модулей/usr/bin/cpan
— установщик Perl-модулей/usr/bin/gem
— установщик Ruby-модулей/usr/bin/luarocks
— установщик Lua-модулей/usr/bin/dnf-3
— пакетный менеджер DNF/usr/bin/yum
— пакетный менеджер Yum (в настоящее время является ссылкой на DNF чтобы обеспечить совместимость)
Данные правила находятся в файле /usr/share/audit/sample-rules/44-installers.rules
и не включены по умолчанию. Для их активации выполните следующие действия.
Скопируйте файл с правилами в каталог постоянных правил подсистемы аудита
/etc/audit/rules.d
:$ sudo cp /usr/share/audit/sample-rules/44-installers.rules /etc/audit/rules.d/
Загрузите обновлённый набор правил в подсистему аудита:
$ sudo augenrules --load
Убедитесь, что правила были загружены, с помощью команды:
$ sudo auditctl -l | grep software-installer -p x-w /usr/bin/dnf-3 -k software-installer -p x-w /usr/bin/yum -k software-installer -p x-w /usr/bin/pip -k software-installer -p x-w /usr/bin/npm -k software-installer -p x-w /usr/bin/cpan -k software-installer -p x-w /usr/bin/gem -k software-installer -p x-w /usr/bin/luarocks -k software-installer
Теперь при запуске любого из отслеживаемых пакетных менеджеров в журнал подсистемы аудита будет добавлена соответствующая запись.
Отфильтровать такие события можно по ключу software-installer
.
Ниже приведён пример события, которое было запротоколировано при выполнении команды pip install markdown2
:
$ ausearch -k software-installer
----
time->Fri Nov 15 13:40:38 2024
type=PROCTITLE msg=audit(1731667238.489:3725): proctitle=2F7573722F62696E2F707974686F6E33002F62696E2F70\
697000696E7374616C6C006D61726B646F776E32
type=PATH msg=audit(1731667238.489:3725): item=2 name="/lib64/ld-linux-x86-64.so.2" \
inode=1980964 dev=fd:00 mode=0100755 ouid=0 ogid=0 rdev=00:00 obj=system_u:object_r:ld_so_t:s0 \
nametype=NORMAL cap_fp=0 cap_fi=0 cap_fe=0 cap_fver=0 cap_frootid=0
type=PATH msg=audit(1731667238.489:3725): item=1 name="/usr/bin/python3" inode=1993087 \
dev=fd:00 mode=0100755 ouid=0 ogid=0 rdev=00:00 obj=system_u:object_r:bin_t:s0 \
nametype=NORMAL cap_fp=0 cap_fi=0 cap_fe=0 cap_fver=0 cap_frootid=0
type=PATH msg=audit(1731667238.489:3725): item=0 name="/bin/pip" inode=1966587 \
dev=fd:00 mode=0100755 ouid=0 ogid=0 rdev=00:00 obj=system_u:object_r:bin_t:s0 \
nametype=NORMAL cap_fp=0 cap_fi=0 cap_fe=0 cap_fver=0 cap_frootid=0
type=CWD msg=audit(1731667238.489:3725): cwd="/home/user"
type=EXECVE msg=audit(1731667238.489:3725): argc=4 a0="/usr/bin/python3" \
a1="/bin/pip" a2="install" a3="markdown2"
type=SYSCALL msg=audit(1731667238.489:3725): arch=c000003e syscall=59 \
success=yes exit=0 a0=560b1acfe030 a1=560b1aceae30 a2=560b1abd46e0 a3=8 \
items=3 ppid=14961 pid=23067 auid=1000 uid=0 gid=0 euid=0 suid=0 fsuid=0 egid=0 \
sgid=0 fsgid=0 tty=pts2 ses=4 comm="pip" exe="/usr/bin/python3.9" \
subj=unconfined_u:unconfined_r:unconfined_t:s0-s0:c0.c1023 key="software-installer"
Более подробно работа с постоянными правилами подсистемы аудита и утилитой ausearch
описана в следующих разделах.
6.3.2.5. Рекомендации по оптимизации правил
Правила, анализирующие системные вызовы, проверяются для каждого системного вызова каждой выполняемой программы. Соответственно, если у вас десять правил для системных вызовов, то каждая программа во время выполнения любого системного вызова будет приостановлена пока подсистема аудита применяет каждое из этих правил. По возможности старайтесь комбинировать как можно больше системных вызовов в одном правиле, если фильтры, действия и ключ для этих системных вызовов совпадают.
В качестве примера рассмотрим следующие три правила, которые отслеживают системные вызовы, выполняющие загрузку и выгрузку модулей ядра:
$ sudo auditctl -a always,exit -F arch=b64 -S init_module -F key=kernel_modules
$ sudo auditctl -a always,exit -F arch=b64 -S finit_module -F key=kernel_modules
$ sudo auditctl -a always,exit -F arch=b64 -S delete_module -F key=kernel_modules
Поскольку все остальные поля правила совпадают, их легко можно объединить в одно правило, которое уже приводилось в примере ранее:
$ sudo auditctl -a always,exit -F arch=b64 \
-S init_module,finit_module,delete_module -F key=kernel_modules
Также можно указывать каждый системный вызов с помощью отдельного аргумента -S
— с точки зрения подсистемы аудита оба варианта эквивалентны:
$ sudo auditctl -a always,exit -F arch=b64 \
-S init_module -S finit_module -S delete_module -F key=kernel_modules
Также постарайтесь использовать точки наблюдения за файловой системой там, где это возможно. Это значительно повышает производительность, поскольку правила будут применяться только для операций с указанными файлами и каталогами, а не ко всем системным вызовам.
В качестве примера предположим, что вы бы хотели фиксировать все неудачные операции открытия и усечения (truncate) файлов. Тогда вы могли бы написать следующее правило:
$ auditctl -a always,exit -F arch=b64 -S openat -S truncate -F success=0
Такое правило применялось бы ко всем системным вызовам всех программ, независимо от того, какие файлы они изменяют.
Будут отслеживаться и изменения временных файлов в каталоге /tmp
, и изменения файлов в домашних каталогах пользователя и любые другие операции.
Но, вероятнее всего, вместо любых операций вы хотели бы отслеживать изменения конкретных файлов, допустим, общесистемных файлов конфигурации в каталоге /etc
.
Тогда правило будет иметь следующий вид:
$ auditctl -a always,exit -F dir=/etc -F arch=b64 -S openat,truncate -F success=0
И будет применяться только к файлам внутри каталога /etc
или в его подкаталогах, что значительно сократит количество проверяемых системных вызовов.
6.3.3. Создание постоянных правил
Постоянные правила подсистемы аудита хранятся в виде файлов в каталоге
/etc/audit/rules.d/
и автоматически применяются во время запуска службы
auditd
.
Каждый файл с правилами должен иметь расширение .rules
, например, 50-mail-server.rules
.
Файлы с правилами обрабатываются и загружаются последовательно, в порядке естественной сортировки («natural sort order»).
Общепринятой, хотя и не обязательной, является следующая схема именования файлов: приоритет-описание.rules
где приоритет
— целое число, задающее
порядок загрузки файла, а описание
— краткое описание назначения загружаемых правил.
При разработке правил для МСВСфера ОС предлагается придерживаться следующей схемы:
10
— правила для настройки ядра и подсистемы аудита;20
— правила, переопределяющие настройки ядра и подсистемы аудита, поставляемые с операционной системой;30
— основные правила;40
— дополнительные/опциональные правила;50
— правила, специфичные для группы серверов;70
— правила, специфичные для локальной системы;90
— правило, блокирующее дальнейшее изменение списка правил.
Файл с правилами подсистемы аудита является обычным текстовым файлом, в котором используется следующий формат:
пустые строки и весь текст после символа
#
игнорируются;каждая непустая строка считается правилом и оформляется в виде списка аргументов для команды
auditctl
(см. раздел 6.3.2. Создание правил аудита), при этом сама командаauditctl
не указывается — она будет автоматически вызвана системой с заданными аргументами при обработке файла с правилами. На одной строке должно объявляться только одно правило;файл должен оканчиваться пустой строкой.
Пример файла с правилами, отслеживающими изменения в конфигурационных файлах
системы виртуализации на базе гипервизора libvirt
:
-w /etc/libvirt/libvirt-admin.conf -p wa -k libvirt-config-changes
-w /etc/libvirt/libvirt.conf -p wa -k libvirt-config-changes
-w /etc/libvirt/libvirtd.conf -p wa -k libvirt-config-changes
-w /etc/libvirt/qemu.conf -p wa -k libvirt-config-changes
-w /etc/libvirt/qemu-lockd.conf -p wa -k libvirt-config-changes
-w /etc/libvirt/virtinterfaced.conf -p wa -k libvirt-config-changes
-w /etc/libvirt/virtlockd.conf -p wa -k libvirt-config-changes
-w /etc/libvirt/virtlogd.conf -p wa -k libvirt-config-changes
-w /etc/libvirt/virtnetworkd.conf -p wa -k libvirt-config-changes
-w /etc/libvirt/virtnodedevd.conf -p wa -k libvirt-config-changes
-w /etc/libvirt/virtnwfilterd.conf -p wa -k libvirt-config-changes
-w /etc/libvirt/virtproxyd.conf -p wa -k libvirt-config-changes
-w /etc/libvirt/virtqemud.conf -p wa -k libvirt-config-changes
-w /etc/libvirt/virtsecretd.conf -p wa -k libvirt-config-changes
-w /etc/libvirt/virtstoraged.conf -p wa -k libvirt-config-changes
-w /usr/share/polkit-1/actions/org.libvirt.api.policy -p wa -k libvirt-polkit-changes
-w /usr/share/polkit-1/actions/org.libvirt.unix.policy -p wa -k libvirt-polkit-changes
-w /usr/share/polkit-1/rules.d/50-libvirt.rules -p wa -k libvirt-polkit-changes
С точки зрения безопасности рекомендуется назначать владельцем файлов с
правилами пользователя root
, группу root
и разрешать доступ на чтение и
запись только пользователю root
:
$ sudo chown root:root /etc/audit/rules.d/50-mail-server.rules
$ sudo chmod 600 /etc/audit/rules.d/50-mail-server.rules
Как уже упоминалось ранее, правила из файлов загружаются автоматически при
запуске службы auditd
. Однако, в случае необходимости, можно загрузить новые
правила с помощью следующей команды:
$ sudo augenrules --load
6.4. Работа с журналом событий безопасности
6.4.1. Формат файла журнала событий безопасности
В конфигурации по умолчанию подсистема аудита хранит текущий журнал событий безопасности в файле /var/log/audit/audit.log
.
Если ротация файлов журналов включена, то предыдущие файлы журнала будут находиться в том же каталоге.
Рассмотрим формат записей журнала на примере, для этого добавим в подсистему аудита следующее правило,
которое будет регистрировать операции чтения файла /etc/fstab
:
$ sudo auditctl -a always,exit -F path=/etc/fstab -F perm=r -F key=fstab_read
Теперь прочитаем файл какой-нибудь командой, допустим cat
:
$ cat /etc/fstab
В журнале /var/log/audit/audit.log
появятся следующие записи о событии:
type=SYSCALL msg=audit(1731576783.677:1528): arch=c000003e syscall=257 \
success=yes exit=3 a0=ffffff9c a1=7ffd91e5b610 a2=0 a3=0 items=1 ppid=19085 \
pid=20721 auid=1667 uid=1667 gid=1667 euid=1667 suid=1667 fsuid=1667 \
egid=1667 sgid=1667 fsgid=1667 tty=pts6 ses=7 comm="cat" exe="/usr/bin/cat" \
subj=unconfined_u:unconfined_r:unconfined_t:s0-s0:c0.c1023 key="fstab_read"
type=CWD msg=audit(1731576783.677:1528): cwd="/home/user"
type=PATH msg=audit(1731576783.677:1528): item=0 name="/etc/fstab" \
inode=262528 dev=fd:00 mode=0100644 ouid=0 ogid=0 rdev=00:00 \
obj=unconfined_u:object_r:etc_t:s0 nametype=NORMAL cap_fp=0 cap_fi=0 \
cap_fe=0 cap_fver=0 cap_frootid=0 OUID="root" OGID="root"
type=PROCTITLE msg=audit(1731576783.677:1528): proctitle=636174002F6574632F6673746162
Все четыре записи имеют одинаковое значение поля msg
, что определяет их принадлежность к одному событию.
Записи журнала аудита всегда начинаются с поля type
, каждая запись состоит из нескольких пар поле=значение
, разделённых пробелом,
в некоторых случаях может использоваться запятая.
Теперь рассмотрим каждую из записей подробнее.
Для первой записи установлены следующие поля.
type=SYSCALL
— полеtype
указывает на тип записи, в данном случае значениеSYSCALL
означает, что эта запись вызвана системным вызовом ядра.msg=audit(1731576783.677:1528)
— полеmsg
содержит следующие данные.Временную отметку и уникальный идентификатор события в формате
audit(временная_отметка:ID)
. Несколько записей в журнале аудита могут иметь одинаковую отметку и идентификатор если они были сгенерированы в рамках обработки одного события безопасности. Для временной отметки используется стандартный для Unix-подобных систем формат — количество секунд, прошедших с 00:00:00 по UTC 1 января 1970 года. Существует множество способов преобразования такой временной отметки в понятный человеку формат, самый простой из них — утилитаdate
:$ date -d @1731576783.677 Чт 14 ноя 2024 12:33:03 MSK
Различные специфичные для события пары
поле=значение
, полученные из ядра или из пользовательского пространства. Формально, все данные, которые находятся послеmsg=audit(временная_отметка:ID): ...
являются значением поляmsg
, так что не удивляйтесь если в некоторых случаях вы даже увидите два поляmsg
в одной записи — такие записи встречаются, например, в событиях от гипервизораlibvirt
.
arch=c000003e
— информация об архитектуре системы, закодированная в шестнадцатеричной системе. При поиске записей с помощью утилиты ausearch используйте аргумент-i / --interpret
чтобы автоматически преобразовывать закодированные значения в понятный человеку формат. Значениеc000003e
будет преобразовано вx86_64
.syscall=257
— тип (номер) системного вызова, который был отправлен ядру. Для 64-битной архитектуры понятное пользователю значение можно получить из файла/usr/include/asm/unistd_64.h
. В данном случае,257
— это системный вызовopenat
. Для преобразования номера системного вызова в его название можно использовать утилитуausyscall
:$ ausyscall 257 openat
С помощью команды
ausyscall --dump
можно получить список номеров всех системных вызовов с их именами.success=yes
— указывает на то, был ли системный вызов завершён успешно или возникла какая-то ошибка. В этом примере вызов был успешным.exit=3
— код возврата, который вернул системный вызов. Это значение может отличаться для разных системных вызовов.a0=ffffff9c a1=7ffd91e5b610 a2=0 a3=0
— в полях отa0
доa3
содержатся первые четыре аргумента системного вызова, закодированные в шестнадцатеричной системе счисления. Значения этих аргументов зависят от системного вызова и могут быть декодированы с помощью утилитыausearch
.items=1
— количество вспомогательных записей типаPATH
, которые следуют в журнале за данной записью системного вызова.ppid=19085
— идентификатор родительского процесса (parent PID).pid=20721
— идентификатор анализируемого процесса (PID).auid=1667
— исходный идентификатор пользователя, использованный для входа в систему (audit id). Этот идентификатор наследуется каждым процессом, даже если идентификатор пользователя был изменён, например, при переключении учётных записей с помощью командыsu -
.uid=1667
— идентификатор пользователя, запустившего анализируемый процесс.gid=1667
— идентификатор группы пользователя, запустившего анализируемый процесс.euid=1667
— действующий идентификатор пользователя, запустившего процесс. Определяет текущие полномочия процесса.suid=1667
— установленный идентификатор пользователя, запустившего процесс. Используется для хранения начального значенияEUID
, задаваемого при запуске файла с установленным битомset-user-ID
.fsuid=1667
— идентификатор пользователя файловой системы, запустившего процесс.egid=1667
— действующий идентификатор группы пользователя, запустившего процесс. Определяет текущие полномочия процесса.sgid=1667
— установленный идентификатор группы пользователя, запустившего процесс. Используется для хранения начального значенияEGID
, задаваемого при запуске файла с установленным битомset-group-ID
.fsgid=1667
— идентификатор группы пользователя файловой системы, запустившего процесс.tty=pts6
— терминал, с которого был запущен процесс. Типовые форматы значений для этого поля:ttyN
— физический терминал.pts/N
— терминал, который эмулируется какой-то программой, допустим, сервером SSH. Командные оболочки, запущенные в графической среде, будут являться pts-терминалами.(none)
— терминал отсутствует, обычно такое значение устанавливается для системных вызовов, выполняемых системными процессами.
ses=7
— идентификатор сессии, из которой был запущен процесс.comm="cat"
— название команды, которая использовалась для запуска процесса.exe="/usr/bin/cat"
— путь к исполняемому файлу, который использовался для запуска процесса.subj=unconfined_u:unconfined_r:unconfined_t:s0-s0:c0.c1023
— SELinux контекст анализируемого процесса.key="fstab_read"
— определённый администратором ключ фильтрации, связанный с правилом, которое сгенерировало событие безопасности.
Для второй записи установлены следующие поля (описание поля msg
пропущено, так как полностью совпадает с первой записью):
type=CWD
— типCWD
используется для записи о текущем рабочем каталоге, из которого был запущен анализируемый процесс, вызвавший системный вызов из первой записи. Цель этой записи состоит в том, чтобы зафиксировать местоположение текущего процесса на случай, если в запись с типомPATH
будет записан относительный путь. Таким образом, можно будет восстановить абсолютный путь к выполненной команде.cwd="/home/user"
— путь к каталогу, из которого был сделан системный вызов.
Для третьей записи установлены следующие поля (описание поля msg
пропущено, так как полностью совпадает с первой записью):
type=PATH
— типPATH
используется для записей о каждом пути, который был передан системному вызову в качестве аргумента. В нашем случае, в системный вызов openat передавался только один путь —/etc/fstab
. Для системных вызовов, принимающих несколько путей в качестве аргументов, подсистема аудита создала бы соответствующее количество записей данного типа.item=0
— порядковый номер этой записи среди общего числа записей типаPATH
для данного события безопасности. Нумерация начинается с нуля, соответственно, в этом примере рассматривается первая запись.name="/etc/fstab"
— путь к файлу или каталогу, который был передан системному вызову в качестве аргумента.inode=262528
— номер индексного дескриптора (inode
), связанного с этим файлом или каталогом. Зная этот номер, можно определить путь к файлу или каталогу с помощью следующей команды:$ find / -inum 262528 -print /etc/fstab
dev=fd:00
— младший (minor) и старший (major) номера устройства, которое содержит файл или каталог, записанный в этом событии.mode=0100644
— права доступа к файлу или каталогу, записанные в числовой форме, которые возвращаются функциейstat
(man 2 stat
) в полеst_mode
. В данном случае0100644
можно интерпретировать как-rw-r--r--
, что означает, что пользовательroot
имеет право на чтение и запись, а остальные пользователи только на чтение.ouid=0
— идентификатор пользователя, который владеет заданным файлом или каталогом.ogid=0
— идентификатор группы, которая владеет заданным файлом или каталогом.rdev=00:00
— младший (minor) и старший (major) номера устройства для специальных файлов. В данном случае он не используется, потому что/etc/fstab
является обычным файлом.obj=unconfined_u:object_r:etc_t:s0
— SELinux контекст файла или каталога на момент выполнения системного вызова.nametype=NORMAL
— обозначает тип файлового объекта внутри контекста события. Подсистемой аудита используются следующие типы:UNKNOWN
— файловый объект не известен системе, например, его не существует.NORMAL
— обычный файловый объект. Как правило, это исполняемый файл или файл, у которого меняются атрибуты.PARENT
— файловый объект является родительским для одного из объектов, представленного в событии безопасности.DELETE
— файловый объект, удаляемый во время выполнения системного вызова.CREATE
— файловый объект, создаваемый во время выполнения системного вызова.
cap_fp=0
— данные, относящиеся к настройке разрешённых возможностей файловой системы для файлового объекта.cap_fi=0
— данные, относящиеся к настройке унаследованных возможностей файловой системы для файлового объекта.cap_fe=0
— установка эффективного бита возможностей файловой системы для файлового объекта.cap_fver=0
— версия возможностей файловой системы для файлового объекта.
Для четвёртой записи установлены следующие поля (описание поля msg
пропущено, так как полностью совпадает с первой записью):
type=PROCTITLE
— типPROCTITLE
указывает на то, что данная запись содержит полную команду запуска процесса, вызвавшего данное событие безопасности.proctitle=636174002F6574632F6673746162
— закодированная в шестнадцатеричной системе счисления полная команда запуска процесса. Утилитаausearch
, запущенная с аргументом-i / --interpret
автоматически преобразует закодированный текст в понятную пользователю строку, в нашем примере — вcat /etc/fstab
.
Записи подсистемы аудита не ограничиваются перечисленными выше четырьмя типами, полный список типов доступен в конце этой главы.
Вероятнее всего вам никогда не потребуется работать с файлом журнала событий безопасности напрямую поскольку подсистема аудита включает в себя различные
утилиты для поиска и обработки событий. Две основные, aureport
и ausearch
, будут рассмотрены в следующих разделах.
6.4.2. Утилита aureport
Команда aureport
генерирует итоговые отчёты на основе зарегистрированных в журнале безопасности событий.
Также aureport
может принимать данные, поступающие на стандартный ввод (stdin
), до тех пор пока на входе будут необработанные события аудита.
За исключением основного сводного отчёта, все остальные отчёты содержат номер события в журнале аудита.
Зная этот номер, вы можете посмотреть все данные по этому событию, используя команду ausearch -a <НОМЕР_СОБЫТИЯ>
.
Также существует возможность задать временной интервал, за который необходимо сгенерировать отчёт.
Опции командной строки утилиты aureport
перечислены в таблице.
Аргумент |
Описание |
---|---|
|
Сгенерировать отчёт о попытках аутентификации. |
|
Сгенерировать отчёт о предоставлении разрешений SELinux AVC (Access Vector Cache). |
|
Сгенерировать отчёт о выполнении команд. |
|
Сгенерировать отчёт об изменениях конфигурации. |
|
Сгенерировать отчёт о событиях, связанных с криптографией. |
|
Выводить искажённые события, которые были пропущены, в стандартный поток ошибок ( |
|
Устанавливает время ожидания разбора событий.
Подробности доступны в описании директивы |
|
Сгенерировать отчёт о событиях. |
|
Эта опция определяет, требуется ли экранирование вывода чтобы сделать его более безопасным для некоторых сценариев.
Доступны следующие режимы экранирования: |
|
Сгенерировать отчёт об операциях с файлами и Unix-сокетами. |
|
Строить отчёт только на основе неудачных событий. По умолчанию показываются все события независимо от их статуса. |
|
Сгенерировать отчёт о системе, который, среди прочего, включает события обновления ПО, аутентификации и т.п. |
|
Выдать справочную информацию об аргументах командой строки и завершить работу. |
|
Включает преобразование числовых значений в текст. Например, идентификатор пользователя будет преобразован в его имя.
Преобразование выполняется с использованием ресурсов текущего компьютера, на котором запущена команда |
|
Использовать указанный файл или каталог вместо системного журнала для построения отчёта. Это может быть полезно в случае анализа журналов на другом компьютере или если сохранилась только часть журнала. |
|
Получить путь к журналу аудита для анализа из конфигурационного файла |
|
Сгенерировать отчёт о событиях целостности. |
|
Сгенерировать отчёт по ключевым словам в правилах аудита. |
|
Сгенерировать отчёт о попытках входа в систему. |
|
Сгенерировать отчёт об изменениях учётных записей. |
|
Сгенерировать отчёт об изменениях в системе мандатного доступа SELinux. |
|
Сгенерировать отчёт об аномальных событиях, сюда, в том числе, входят события о переходе сетевой карты в «неразборчивый» режим (promiscuous mode) и ошибки сегментирования (segmentation fault). |
|
Использовать для выборки только события, поступившие с определённого узла. По умолчанию отчёт генерируется по всем узлам. Допускается указание имён нескольких узлов. |
|
Не включать в отчёт события с типом |
|
Сгенерировать отчёт о процессах. |
|
Сгенерировать отчёт о реагировании на аномальные события. |
|
Сгенерировать отчёт о системных вызовах. |
|
Строить отчёт только на основе событий, завершившихся успешно. |
|
Сгенерировать отчёт о временных периодах каждого файла журнала подсистемы аудита. |
|
Сгенерировать отчёт о нажатиях клавиш в терминале. |
|
Учитывать только события, которые произошли раньше или во время указанной временной отметки.
Формат даты зависит от ваших региональных настроек (см. описание переменной окружения |
|
Сгенерировать отчёт о пользователях. |
|
Вывести версию программы aureport и завершить работу. |
|
Сгенерировать отчёт о событиях системы виртуализации. |
|
Сгенерировать отчёт об исполняемых файлах. |
Ключевые слова агумента -te, –end [дата] [время]:
now
— сейчас.recent
— 10 минут назад.boot
— время за секунду до последней загрузки системы.today
— сегодня.yesterday
— 1 секунда после полуночи вчерашнего дня.this-week
— 1 секунда после полуночи 0 (первого) дня текущей недели (определяется вашими региональными настройками).week-ago
— 1 секунда после полуночи ровно 7 дней назад.this-month
— 1 секунда после полуночи первого дня текущего месяца.this-year
— 1 секунда после полуночи первого января текущего года.
6.4.2.1. Примеры использования утилиты aureport
Отчёт об изменениях учётных записей
Сгенерировать отчёт о событиях безопасности, связанных с изменением пользовательских учётных записей, за последние сутки:
$ sudo aureport --mods --start yesterday
Account Modifications Report
=================================================
# date time auid addr term exe acct success event
=================================================
1. 12/09/2024 18:11:56 1000 libvirt.msvsphere.test pts/11 /usr/sbin/useradd devuser yes 2199
2. 12/09/2024 18:11:56 1000 libvirt.msvsphere.test pts/11 /usr/sbin/useradd devuser yes 2200
3. 12/09/2024 18:11:56 1000 libvirt.msvsphere.test pts/11 /usr/sbin/useradd devuser yes 2201
4. 12/09/2024 18:11:56 1000 libvirt.msvsphere.test pts/11 /usr/sbin/useradd devuser yes 2202
5. 12/09/2024 18:11:56 1000 libvirt.msvsphere.test pts/11 /usr/sbin/useradd ? yes 2203
6. 12/09/2024 18:12:04 1000 libvirt.msvsphere.test pts/11 /usr/bin/passwd devuser yes 2204
7. 12/09/2024 18:12:53 1000 libvirt.msvsphere.test pts/11 /usr/sbin/groupadd ? yes 2205
8. 12/09/2024 18:12:53 1000 libvirt.msvsphere.test pts/11 /usr/sbin/groupadd ? yes 2206
9. 12/09/2024 18:13:48 1000 libvirt.msvsphere.test pts/11 /usr/sbin/useradd qauser yes 2207
10. 12/09/2024 18:13:48 1000 libvirt.msvsphere.test pts/11 /usr/sbin/useradd qauser yes 2208
11. 12/09/2024 18:13:48 1000 libvirt.msvsphere.test pts/11 /usr/sbin/useradd qauser yes 2209
12. 12/09/2024 18:13:48 1000 libvirt.msvsphere.test pts/11 /usr/sbin/useradd qauser yes 2210
13. 12/09/2024 18:13:48 1000 libvirt.msvsphere.test pts/11 /usr/sbin/useradd ? yes 2211
14. 12/09/2024 18:13:59 1000 libvirt.msvsphere.test pts/11 /usr/bin/passwd qauser yes 2212
15. 12/09/2024 18:14:14 1000 libvirt.msvsphere.test pts/11 /usr/sbin/groupadd ? yes 2213
16. 12/09/2024 18:14:14 1000 libvirt.msvsphere.test pts/11 /usr/sbin/groupadd ? yes 2214
Результатом работы команды является таблица, в которой на каждой строке представлена информация о событии безопасности, а в столбцах следующая информация:
#
— порядковый номер строки в таблице;date
— дата события;time
— время события;auid
— исходный идентификатор пользователя, инициировавшего событие. Вы также можете использовать аргумент-i
для автоматического преобразования идентификатора в имя пользователя;addr
— имя узла или его IP адрес;term
— терминал, с которого была запущена команда, вызвавшая событие;exe
— запущенная команда;acct
— название учётной записи, для которой проводилось изменение;success
— статус операции;event
— идентификатор события.
Зная идентификатор события, можно посмотреть всю доступную информацию о нём с
помощью команды ausearch
.
$ sudo ausearch -a 2212
----
time->Mon Dec 9 18:13:59 2024
type=USER_CHAUTHTOK msg=audit(1733757239.466:2212): pid=589141 \
uid=0 auid=1000 ses=4 subj=unconfined_u:unconfined_r:passwd_t:s0-s0:c0.c1023 \
msg='op=PAM:chauthtok grantors=pam_pwquality,pam_unix acct="qauser" \
exe="/usr/bin/passwd" hostname=libvirt.msvsphere.test addr=? terminal=pts/11 res=success'
В данном примере пользователь с идентификатором 1000
успешно изменил пароль
пользователю qauser
с помощью команды passwd
.
Итоговый отчёт о входе пользователей в систему
Для некоторых данных поддерживается формирование итоговых отчётов с помощью
аргумента --summary
. Например, следующая команда генерирует итоговый отчёт
о входе пользователей в систему за последние 7 дней.
$ sudo aureport -u -i --summary --start yesterday
User Summary Report
===========================
total auid
===========================
1185 unset
36 virtadmin
27 gdm
24 vmuser
21 devuser
9 vmdev
7 qauser
1 root
В первом столбце указано суммарное количество зарегистрированных событий входа
в систему, а во втором — исходный идентификатор пользователя, преобразованный в
его имя с помощью аргумента -i
.
6.4.3. Утилита ausearch
Утилита ausearch
— это инструмент для поиска событий в журнале службы аудита на основе различных критерий. Опции командной строки утилиты ausearch
перечислены в таблице.
Аргумент |
Описание |
---|---|
|
Искать события, связанные с указанным именем команды. |
|
Выполнить поиск событий для указанной архитектуры процессора.
Вместо явного указания архитектуры вы также можете использовать константы |
|
Выполнить поиск события с заданным идентификатором.
Все сообщения от подсистемы аудита имеют поле вида |
|
Выводить искажённые события, которые были пропущены, в стандартный поток ошибок (stderr). |
|
Выполнить поиск событий, у которых значение поля полностью совпадает с указанным |
|
Выполнить поиск событий с заданным именем исполняемой программы. |
|
Выполнить поиск событий, связанных с заданным |
|
Использовать файл контрольной точки для сохранения состояния, чтобы при последующих вызовах События подсистемы аудита могут состоять из одной или нескольких записей.
При их обработке При использовании опции Если указанный в контрольной точке файл или последнее событие не будут найдены,
то |
|
Устанавливает количество секунд, после которого событие считается завершённым при анализе потока журнала событий.
Подробности смотрите в описании директивы |
|
Выполнить поиск событий на основе указанного кода возврата из системного вызова или кода ошибки errno ( |
|
Эта опция определяет, требуется ли экранирование вывода чтобы сделать его более безопасным для некоторых сценариев.
Доступны следующие режимы экранирования: |
|
Если |
|
Если |
|
Если |
|
Если |
|
Выполнить поиск событий, связанных с указанным именем файла. Эта опция будет применима как к обычным файлам, так и к Unix-сокетами (AF_UNIX/AF_LOCAL). |
|
Определяет формат вывода сообщений, соответствующих критериям поиска. Допустимые значения параметра перечислены после таблицы. |
|
Выполнить поиск событий, у которых либо действующий идентификатор группы, либо идентификатор группы совпадает с заданным |
|
Выполнить поиск событий, у которых действующий идентификатор группы соответствует заданному |
|
Выполнить поиск событий, у которых идентификатор группы соответствует заданному |
|
Выдать справочную информацию об аргументах командой строки и завершить работу. |
|
Выполнить поиск событий, связанных с заданным |
|
Включает преобразование числовых значений в текст. Например, идентификатор пользователя будет преобразован в его имя.
Преобразование выполняется с использованием ресурсов текущего компьютера, на котором запущена команда |
|
Использовать указанный файл или каталог вместо системного журнала для построения отчёта. Это может быть полезно в случае анализа журналов на другом компьютере или если сохранилась только часть журнала. |
|
Получить путь к журналу аудита для анализа из конфигурационного файла |
|
Остановить поиск после выдачи первого события, соответствующего критериям поиска. |
|
Выполнить поиск событий, связанных с указанным ключом. Подробности доступны в описании опции |
|
Сбрасывать буфер вывода после каждой строки. Обычно используется когда стандартный вывод перенаправляется через канал и буферизация вывода является нежелательной. Использование этой опции может привести к снижению производительности. |
|
Выполнить поиск записей о событиях с указанным типом.
Поддерживается указание нескольких типов через запятую без пробелов или с помощью отдельных параметров Вы можете посмотреть список всех поддерживаемых типов, если запустите команду |
|
Выполнить поиск событий, исходящих от определённого компьютера (узла).
Допускается перечисление нескольких узлов через запятую, для вывода события достаточно совпадения с одним из перечисленных имён.
Поиск выполняется по полю записи |
|
Выполнить поиск событий, связанных с объектами, которым присвоен указанный контекст SELinux. Поиск выполняется по полю |
|
Выполнить поиск событий, связанных с заданным идентификатором процесса ( |
|
Выполнить поиск событий, связанных с заданным идентификатором родительского процесса ( |
|
Не применять какое-либо форматирование к выводу. Это полезно для извлечения найденных записей в файл, с которым смогут продолжать работать команды подсистемы аудита. |
|
Выполнить поиск событий, связанных с указанным системным вызовом. Вы можете указать либо название, либо номер системного вызова.
Если вы указываете название, то |
|
Выполнить поиск событий, связанных с объектами или субъектами, которым присвоен указанный контекст SELinux. Поиск выполняется по полям |
|
Выполнить поиск событий, связанных с заданным идентификатором пользовательской сессии. Этот атрибут устанавливается при входе пользователя в систему и позволяет связать процесс с определённым сеансом пользователя. |
|
Выполнить поиск событий, связанных с субъектами, которым присвоен указанный контекст SELinux. Поиск выполняется по полю |
|
Выполнить поиск событий, завершившихся с заданным статусом. Допустимые значения: |
|
Выполнить поиск событий, у которых исходный идентификатор пользователя ( |
|
Учитывать только события, которые произошли раньше или во время указанной временной отметки.
Формат даты зависит от ваших региональных настроек (см. описание переменной окружения |
|
Учитывать только события, которые произошли позже или во время указанной временной отметки.
Формат даты зависит от ваших региональных настроек (см. описание переменной окружения |
|
Выполнить поиск событий, связанных с заданным |
|
Выполнить поиск событий, у которых либо идентификатор пользователя ( |
|
Выполнить поиск событий, у которых действующий идентификатор пользователя ( |
|
Выполнить поиск событий, у которых идентификатор пользователя ( |
|
Выполнить поиск событий, связанных с заданным |
|
Вывести версию утилиты |
Допустимые значения параметра –format <формат>:
raw
— смотрите описание к опции--raw
.default
— формат, в котором вы получаете вывод если опция--format
не задана: сначала идёт строка-разделитель, затем — временная отметка события, после — все записи, связанные с этим событием.interpret
— смотрите описание к опции--interpret
.csv
— выводит результаты поиска в виде нормализованных событий в формате значений, разделённых запятой (CSV) — этот формат подходит для импорта в аналитические программы.text
— превращает каждое событие в предложение на английском языке, которое легче понять, но при этом теряются различные детали. В большинстве случаев это считается нормальным, поскольку исходное событие по прежнему содержит полный объём информации.
Ключевые слова для параметра -te, –end [дата] [время]:
now
— сейчас.recent
— 10 минут назад.boot
— время за секунду до последней загрузки системы.today
— сегодня.yesterday
— 1 секунда после полуночи вчерашнего дня.this-week
— 1 секунда после полуночи 0 (первого) дня текущей недели (определяется вашими региональными настройками).week-ago
— 1 секунда после полуночи ровно 7 дней назад.this-month
— 1 секунда после полуночи первого дня текущего месяца.this-year
— секунда после полуночи первого января текущего года.
Ключевые слова для параметра -ts, –start [дата] [время]:
now
— сейчас.recent
— 10 минут назад.boot
— время за секунду до последней загрузки системы.today
— сегодня.yesterday
— 1 секунда после полуночи вчерашнего дня.this-week
— 1 секунда после полуночи 0 (первого) дня текущей недели (определяется вашими региональными настройками).week-ago
— 1 секунда после полуночи ровно 7 дней назад.this-month
— 1 секунда после полуночи первого дня текущего месяца.this-year
— 1 секунда после полуночи первого января текущего года.checkpoint
—ausearch
будет использовать временную отметку из файла контрольной точки игнорируя при этом идентификатор последнего завершённого события, номер устройства и номер индексного дескриптора (inode
) файла журнала (см. описание опции--checkpoint
). По сути это действие для восстановления, если вызовausearch --checkpoint
завершился с кодом возврата10
,11
или12
(см. таблицу кодов возврата ниже).Эту опцию можно использовать в сценариях командной оболочки следующим образом:
ausearch --checkpoint /etc/audit/auditd_checkpoint.txt -i _au_status=$? if test ${_au_status} eq 10 -o ${_au_status} eq 11 -o ${_au_status} eq 12 then ausearch --checkpoint /etc/audit/auditd_checkpoint.txt --start checkpoint -i fi
Коды возврата утилиты ausearch
перечислены в таблице.
Код возврата |
Описание |
---|---|
|
Операция выполнена успешно. |
|
Если не найдено событий, соответствующих условию, или возникла ошибка при обработке опций командной строки, или возникли незначительные ошибки доступа/чтения файлов. |
|
В файле контрольной точки обнаружены неверные данные. |
|
Ошибка обработки контрольной точки. |
|
Событие из контрольной точки не найдено в соответствующем файле журнала. |
6.4.3.1. Примеры использования утилиты ausearch
Поиск по типу события
Отобразить события безопасности за последние сутки, связанные с входом пользователя в систему:
$ sudo ausearch -m USER_LOGIN,LOGIN --start yesterday
----
time->Tue Dec 17 14:38:08 2024
type=LOGIN msg=audit(1734435488.883:195): pid=2132 uid=0 \
subj=system_u:system_r:xdm_t:s0-s0:c0.c1023 old-auid=4294967295 \
auid=1004 tty=(none) old-ses=4294967295 ses=4 res=1
----
time->Tue Dec 17 14:38:08 2024
type=LOGIN msg=audit(1734435488.907:201): pid=2146 uid=0 \
subj=system_u:system_r:init_t:s0 old-auid=4294967295 auid=1004 \
tty=(none) old-ses=4294967295 ses=5 res=1
----
time->Wed Dec 18 15:49:57 2024
type=LOGIN msg=audit(1734526197.764:621): pid=256120 uid=0 \
subj=system_u:system_r:sshd_t:s0-s0:c0.c1023 old-auid=4294967295 \
auid=1000 tty=(none) old-ses=4294967295 ses=6 res=1
----
time->Wed Dec 18 15:49:57 2024
type=USER_LOGIN msg=audit(1734526197.821:626): pid=256120 uid=0 \
auid=1000 ses=6 subj=system_u:system_r:sshd_t:s0-s0:c0.c1023 \
msg='op=login id=1000 exe="/usr/sbin/sshd" hostname=? addr=192.168.1.4 terminal=/dev/pts/3 res=success'
С помощью аргумента -i
/ --interpret
можно преобразовать числовые
идентификаторы пользователей в имена:
$ sudo ausearch -m USER_LOGIN,LOGIN --start yesterday -i
----
type=LOGIN msg=audit(12/17/2024 14:38:08.883:195) : \
pid=2132 uid=root subj=system_u:system_r:xdm_t:s0-s0:c0.c1023 \
old-auid=unset auid=virtadmin tty=(none) old-ses=4294967295 ses=4 res=yes
----
type=LOGIN msg=audit(12/17/2024 14:38:08.907:201) : \
pid=2146 uid=root subj=system_u:system_r:init_t:s0 old-auid=unset \
auid=virtadmin tty=(none) old-ses=4294967295 ses=5 res=yes
----
type=LOGIN msg=audit(12/18/2024 15:49:57.764:621) : \
pid=256120 uid=root subj=system_u:system_r:sshd_t:s0-s0:c0.c1023 \
old-auid=unset auid=virtuser tty=(none) old-ses=4294967295 ses=6 res=yes
----
type=USER_LOGIN msg=audit(12/18/2024 15:49:57.821:626) : \
pid=256120 uid=root auid=virtuser ses=6 subj=system_u:system_r:sshd_t:s0-s0:c0.c1023 \
msg='op=login id=virtuser exe=/usr/sbin/sshd hostname=? addr=192.168.1.4 terminal=/dev/pts/3 res=success'
----
type=LOGIN msg=audit(12/18/2024 15:50:36.490:657) : pid=256436 \
uid=root subj=system_u:system_r:init_t:s0 old-auid=unset auid=gdm \
tty=(none) old-ses=4294967295 ses=7 res=yes
Поиск по идентификатору пользователя
Отобразить события безопасности за сегодняшний день, связанные с определённым идентификатором или именем пользователя:
$ sudo ausearch --uid-all virtadmin --start today
----
time->Wed Dec 18 15:50:16 2024
type=USER_AUTH msg=audit(1734526216.077:641): pid=256200 uid=0 \
auid=1004 ses=4 subj=system_u:system_r:xdm_t:s0-s0:c0.c1023 \
msg='op=PAM:authentication grantors=pam_usertype,pam_localuser, \
pam_unix,pam_gnome_keyring acct="virtadmin" exe="/usr/libexec/gdm-session-worker" \
hostname=libvirt.msvsphere.test addr=? terminal=/dev/tty1 res=success'
----
time->Wed Dec 18 15:50:16 2024
type=USER_ACCT msg=audit(1734526216.079:642): pid=256200 \
uid=0 auid=1004 ses=4 subj=system_u:system_r:xdm_t:s0-s0:c0.c1023 \
msg='op=PAM:accounting grantors=pam_unix,pam_localuser acct="virtadmin" \
exe="/usr/libexec/gdm-session-worker" hostname=libvirt.msvsphere.test \
addr=? terminal=/dev/tty1 res=success'
----
time->Wed Dec 18 15:50:16 2024
type=CRED_REFR msg=audit(1734526216.080:643): pid=256200 \
uid=0 auid=1004 ses=4 subj=system_u:system_r:xdm_t:s0-s0:c0.c1023 \
msg='op=PAM:setcred grantors=pam_localuser,pam_unix,pam_gnome_keyring \
acct="virtadmin" exe="/usr/libexec/gdm-session-worker" hostname=libvirt.msvsphere.test addr=? terminal=/dev/tty1 res=success'
----
time->Wed Dec 18 15:50:36 2024
type=USER_END msg=audit(1734526236.347:648): pid=2132 \
uid=0 auid=1004 ses=4 subj=system_u:system_r:xdm_t:s0-s0:c0.c1023 \
msg='op=PAM:session_close grantors=pam_selinux,pam_loginuid,pam_selinux,pam_keyinit,\
pam_namespace,pam_keyinit,pam_limits,pam_systemd,pam_unix,pam_gnome_keyring,pam_umask \
acct="virtadmin" exe="/usr/libexec/gdm-session-worker" hostname=libvirt.msvsphere.test \
addr=? terminal=/dev/tty2 res=success'
----
time->Wed Dec 18 15:50:36 2024
type=CRED_DISP msg=audit(1734526236.347:649): pid=2132 uid=0 auid=1004 \
ses=4 subj=system_u:system_r:xdm_t:s0-s0:c0.c1023 msg='op=PAM:setcred \
grantors=pam_localuser,pam_unix,pam_gnome_keyring acct="virtadmin" \
exe="/usr/libexec/gdm-session-worker" hostname=libvirt.msvsphere.test \
addr=? terminal=/dev/tty2 res=success'
----
time->Wed Dec 18 15:50:46 2024
type=LOGIN msg=audit(1734526246.330:677): pid=256830 uid=0 \
subj=system_u:system_r:xdm_t:s0-s0:c0.c1023 old-auid=4294967295 \
auid=1004 tty=(none) old-ses=4294967295 ses=8 res=1
----
time->Wed Dec 18 15:50:46 2024
type=PROCTITLE msg=audit(1734526246.330:677): proctitle=67646D2D73657373696F6E2D776F726B6572205B70616\
D2F67646D2D70617373776F72645D
type=SYSCALL msg=audit(1734526246.330:677): arch=c000003e \
syscall=1 success=yes exit=4 a0=9 a1=7ffd6aa865a0 a2=4 a3=3ec \
items=0 ppid=1020 pid=256830 auid=1004 uid=0 gid=1004 euid=0 suid=0 \
fsuid=0 egid=1004 sgid=1004 fsgid=1004 tty=(none) ses=8 comm="gdm-session-wor" \
exe="/usr/libexec/gdm-session-worker" subj=system_u:system_r:xdm_t:s0-s0:c0.c1023 key=(null)
----
time->Wed Dec 18 15:50:46 2024
type=USER_ROLE_CHANGE msg=audit(1734526246.330:678): pid=256830 \
uid=0 auid=1004 ses=8 subj=system_u:system_r:xdm_t:s0-s0:c0.c1023 \
msg='op=pam_selinux default-context=unconfined_u:unconfined_r:unconfined_t:s0-s0:c0.c1023 \
selected-context=unconfined_u:unconfined_r: \
unconfined_t:s0-s0:c0.c1023 exe="/usr/libexec/gdm-session-worker" \
hostname=libvirt.msvsphere.test addr=? terminal=/dev/tty2 res=success'
----
time->Wed Dec 18 15:50:46 2024
type=USER_START msg=audit(1734526246.352:679): pid=256830 \
uid=0 auid=1004 ses=8 subj=system_u:system_r:xdm_t:s0-s0:c0.c1023 \
msg='op=PAM:session_open grantors=pam_selinux,pam_loginuid,pam_selinux,pam_keyinit, \
pam_namespace,pam_keyinit,pam_limits,pam_systemd,pam_unix,pam_gnome_keyring, \
pam_umask acct="virtadmin" exe="/usr/libexec/gdm-session-worker" \
hostname=libvirt.msvsphere.test addr=? terminal=/dev/tty2 res=success'
Выгрузка данных из журнала
Утилиту ausearch
можно использовать для выгрузки данных из журнала
безопасности для их последующей обработки.
Например, можно экспортировать результаты в формате CSV:
$ sudo ausearch --uid-all virtadmin --start today --format csv
NODE,EVENT,DATE,TIME,SERIAL_NUM,EVENT_KIND,SESSION,SUBJ_PRIME,SUBJ_SEC, \
SUBJ_KIND,ACTION,RESULT,OBJ_PRIME,OBJ_SEC,OBJ_KIND,HOW
,USER_AUTH,12/18/2024,15:50:16,641,user-login,4,virtadmin,root, \
privileged-acct,authenticated,success,virtadmin,,user-session,/usr/libexec/gdm-session-worker
,USER_ACCT,12/18/2024,15:50:16,642,user-login,4,virtadmin,root, \
privileged-acct,was-authorized,success,virtadmin,,user-session,/usr/libexec/gdm-session-worker
,CRED_REFR,12/18/2024,15:50:16,643,user-login,4,virtadmin,root, \
privileged-acct,refreshed-credentials,success,virtadmin,,user-session,/usr/libexec/gdm-session-worker
,USER_END,12/18/2024,15:50:36,648,user-login,4,virtadmin,root, \
privileged-acct,ended-session,success,/dev/tty2,,user-session,/usr/libexec/gdm-session-worker
,CRED_DISP,12/18/2024,15:50:36,649,user-login,4,virtadmin,root, \
privileged-acct,disposed-credentials,success,virtadmin,,user-session,/usr/libexec/gdm-session-worker
,LOGIN,12/18/2024,15:50:46,677,user-login,8,system,root, \
privileged-acct,changed-login-id-to,success,virtadmin,,user-session,
,SYSCALL,12/18/2024,15:50:46,677,audit-rule,8,virtadmin,root, \
privileged-acct,triggered-unknown-audit-rule,success,,,admin-defined-rule,/usr/libexec/gdm-session-worker
,USER_ROLE_CHANGE,12/18/2024,15:50:46,678,mac,8,virtadmin,root, \
privileged-acct,changed-role-to,success,unconfined_u:unconfined_r:unconfined_t:s0-s0:c0.c1023,\
,user-session,/usr/libexec/gdm-session-worker
,USER_START,12/18/2024,15:50:46,679,user-login,8,virtadmin,root, \
privileged-acct,started-session,success,/dev/tty2,,user-session,/usr/libexec/gdm-session-worker
Также можно экспортировать фрагменты журнала в «сыром» (raw) формате для их
последующей обработки с помощью ausearch
или других утилит для работы с
журналами событий безопасности.
Например, следующая команда экспортирует все события входа пользователей в
систему за последнюю неделю в файл weekly-logins.log
:
$ sudo ausearch -m LOGIN,USER_LOGIN --start week-ago --raw > weekly-logins.log
С полученным файлом можно работать как с обычным журналом службы аудита, например выполнить фильтрацию по определённому пользователю и преобразовать вывод в CSV формат:
$ ausearch --uid-all 1004 --format csv --input weekly-logins.log
NODE,EVENT,DATE,TIME,SERIAL_NUM,EVENT_KIND,SESSION,SUBJ_PRIME,SUBJ_SEC,SUBJ_KIND,
ACTION,RESULT,OBJ_PRIME,OBJ_SEC,OBJ_KIND,HOW
,LOGIN,12/16/2024,12:03:51,1269,user-login,10,system,root,privileged-acct,
changed-login-id-to,success,virtadmin,,user-session,
,LOGIN,12/16/2024,12:03:51,1275,user-login,11,system,root,privileged-acct,
changed-login-id-to,success,virtadmin,,user-session,
,LOGIN,12/16/2024,21:11:17,173,user-login,2,system,root,privileged-acct,
changed-login-id-to,success,virtadmin,,user-session,
,LOGIN,12/16/2024,21:11:17,179,user-login,3,system,root,privileged-acct,
changed-login-id-to,success,virtadmin,,user-session,
,LOGIN,12/17/2024,14:38:08,195,user-login,4,system,root,privileged-acct,
changed-login-id-to,success,virtadmin,,user-session,
,LOGIN,12/17/2024,14:38:08,201,user-login,5,system,root,privileged-acct,
changed-login-id-to,success,virtadmin,,user-session,
,LOGIN,12/18/2024,15:50:46,677,user-login,8,system,root,privileged-acct,
changed-login-id-to,success,virtadmin,,user-session,
6.4.4. Резервное копирование журналов событий безопасности
Поскольку журналы событий безопасности хранятся в виде файлов в каталоге
/var/log/audit
, для создания их резервной копии может применяться любой
инструмент резервного копирования, поддерживающий работу с файлами. В состав
операционной системы включены утилиты tar
, rsync
и система резервного
копирования bacula
.
Простой пример создания локальной резервной копии с помощью команды tar
:
$ tar -cjpvf "auditd-logs.$(date --iso-8601).tar.bz2" /var/log/audit/audit.log*
В результате выполнения команды в текущем каталоге будет создан файл
auditd-logs.YYYY-MM-DD.tar.bz2
где YYYY
— год, MM
— месяц и DD
—
сегодняшнее число. В архив будут помещены все файлы из каталога
/var/log/audit
, соответствующие шаблону audit.log*
.
Однако, при таком подходе есть некоторый риск получить неконсистентную копию файла текущего журнала поскольку, теоретически, в момент копирования в этот файл может происходить запись.
Более надёжным решением будет подать службе аудита сигнал на выполнение принудительной ротации файлов журнала. Получив такой сигнал, служба аудита выполнит следующие действия:
переименует все имеющиеся копии журнала увеличив число в расширении файла на единицу:
audit.log.1
будет переименован вaudit.log.2
,audit.log.2
— вaudit.log.3
и т.д.;остановит запись в текущий файл журнала
audit.log
;переименует текущий файл журнала в
audit.log.1
;создаст новый файл журнала
audit.log
и продолжит запись событий уже в него.
Таким образом будет обеспечена консистентность текущего файла журнала при его резервном копировании.
С учётом вышеизложенного, более правильным будет использовать следующий набор команд, оформленный в виде сценария командной оболочки, для создания резервной копии:
#!/bin/bash
# завершить работу программы в случае возникновения ошибки
set -e
# сменить текущий каталог на /srv/backup
cd /srv/backup
# выполнить принудительную ротацию журналов службы auditd
auditctl --signal rotate
# создать архив со всеми файлами, соответствующими шаблону
tar -cjpvf "auditd-logs.$(date --iso-8601).tar.bz2" /var/log/audit/audit.log.*
Автоматизировать создание резервных копий можно с помощью службы периодического
выполнения заданий cron
или таймеров systemd
. Например, для создания
ежедневных архивов вы можете сохранить указанный выше сценарий в файл в каталоге
/etc/cron.daily
(например, audit-logs-backup.sh
) и сделать его исполняемым:
$ sudo chmod +x /etc/cron.daily/audit-logs-backup.sh
После этого служба cron будет автоматически выполнять сценарий ежедневно.
Для восстановления можно использовать следующую команду (замените
auditd-logs.2024-12-28.tar.bz2
на реальное имя файла):
$ tar -C / -xjpvf auditd-logs.2024-12-28.tar.bz2
6.4.5. Контроль целостности сведений о событиях безопасности
Целостность сведений о событиях безопасности обеспечивается на уровне
ограничения прав доступа в операционной системе: каталог с журналами
безопасности /var/log/audit
и текущий файл журнала /var/log/audit/audit.log
доступны для чтения и записи только привилегированному пользователю root
и
службе auditd
. В свою очередь, предыдущие файлы журналов доступны только для
чтения привилегированному пользователю root
.
Для повышения защищённости системы рекомендуется использовать
дополнительные средства контроля целостности, например, утилиту aide
, которая
входит в состав дистрибутива МСВСфера ОС. Документация по установке и настройке
aide
доступна в главе «9. КОНТРОЛЬ ЦЕЛОСТНОСТИ».
При изменении прав доступа, владельца и других атрибутов каталога
/var/log/audit
или файла журнала событий безопасности
/var/log/audit/audit.log
команда aide
выдаст соответствующее предупреждение
о нарушении целостности в отчёте:
aide --check
Start timestamp: 2025-01-20 06:48:56 +0000 (AIDE 0.16)
AIDE found differences between database and filesystem!!
Summary:
Total number of entries: 37822
Added entries: 0
Removed entries: 0
Changed entries: 2
---------------------------------------------------
Changed entries:
---------------------------------------------------
d p.. A.. : /var/log/audit
f ..g ... : /var/log/audit/audit.log
---------------------------------------------------
Detailed information about changes:
---------------------------------------------------
Directory: /var/log/audit
Perm : drwx------ | drwxr-xr-x
ACL : A: user::rwx | A: user::rwx
A: group::--- | A: group::r-x
A: other::--- | A: other::r-x
File: /var/log/audit/audit.log
Gid : 0 | 1000
---------------------------------------------------
The attributes of the (uncompressed) database(s):
---------------------------------------------------
/var/lib/aide/aide.db.gz
MD5 : AABMsEbRMfWShAvA8Yl8kg==
SHA1 : FssoJmeKJvo7VMc79ZuV1bGgNwI=
RMD160 : OXPu+xyPaeV6I2c8AOrxwZx8EKA=
TIGER : Cez1vaIx/3koN5MbQOwktp/D247COpTa
SHA256 : B8eWuoZeZ/9PsRrFJIV7lmrXBHo5DPbD
qaBEO4iea1E=
SHA512 : xmC1vT9hx9jXmX8NZDbzwUpsaldBbUPj
F95IEPWxaJn8I3PQnR4G2fZZHnz6mG9G
OW222CS6V3s2u25O5SqiTQ==
End timestamp: 2025-01-20 06:48:58 +0000 (run time: 0m 2s)
6.4.6. Оповещение о событиях безопасности
Основной задачей подсистемы аудита является регистрация событий безопасности — автоматическое отслеживаниие таких событий и занесение их в системный журнал.
Оповещение о возникновении событий безопасности и, при необходимости, автоматизированное реагирование на такие события реализуется с помощью дополнительных инструментов. В данном разделе рассмотрены несколько вариантов решения данной задачи.
6.4.6.1. Разработка расширений для службы аудита
Служба auditd
имеет встроенный механизм расширений (плагинов), за счёт
которого можно значительно расширить функциональность системы.

Механизм расширений (плагинов) службы auditd
Например, с помощью расширений можно в реальном времени фильтровать определённые события, оповещать администраторов, загружать информацию о событиях безопасности в другие системы и предпринимать любые другие запрограммированные действия.
Расширение службы аудита представляет собой программу, реализованную на любом языке программирования, которая соответствует следующим требованиям:
непрерывно получает поток событий на стандартный поток ввода (
stdin
), формат получаемых данных идентичен тому, в котором события записываются в системный журнал событий безопасности;обрабатывает системные сигналы
HUP
(обновить настройки из конфигурационного файла) иTERM
(завершить работу);обрабатывает события максимально быстро, не допуская блокировок и переполнения очереди событий, ожидающих отправки со стороны службы
auditd
;предоставляет конфигурационный файл, который информирует службу аудита о способе запуска программы-расширения.
В состав операционной системы МСВСфера 9 сертифицированная редакция входят библиотеки для языков программирования Cи (пакет audit-libs-devel) и Python (пакет python3-audit), которые предоставляют набор готовых функций для разбора поступающих данных. В случае с остальными языками программирования вам потребуется разработать соответствующий парсер самостоятельно.
Рассмотрим подход к созданию расширений для службы аудита на примере создания простого плагина на языке программирования Python, отправляющего уведомления о входе пользователя в систему по электронной почте.
Исходный код расширения с пояснениями:
#!/usr/bin/python3 -I
# аргумент -I указывает на необходимость запуска в изолированном режиме: не
# выполняется поиск модулей в каталоге с программой и в пользовательском
# домашнем каталоге, так же игнорируются все переменные окружения PYTHON*.
# импорт необходимых модулей из стандартной библиотеки Python
import datetime
import email.message
import pprint
import signal
import smtplib
import sys
# модуль auparse поставляется в RPM пакете python3-audit и предоставляет функции
# для разбора событий, поступающих от службы аудита
import auparse
# исходящий почтовый адрес для отправляемых уведомлений
FROM_EMAIL = 'audit-plugin-notify@localhost'
# список почтовых адресов, на которые необходимо отправлять уведомления
ADMIN_EMAILS = ['secadmin@localhost']
def reload_config():
"""
Функция-заглушка, внутри которой может быть реализована логика обработки
сигнала HUP - обновление настроек из конфигурационного файла.
"""
pass
def notify_user_login(event: dict):
"""
Функция, которая отправляет электронное письмо с уведомлением о входе
пользователя в систему.
"""
# поле "subj" содержит информацию от подсистемы SELinux, благодаря типу
# можно определить каким образом пользователь вошёл в систему
se_subj = event['fields'].get('subj', '').split(':')
if len(se_subj) < 3:
return
se_type = se_subj[2]
if se_type == 'sshd_t':
# удалённый вход в систему по протоколу SSH
login_type = 'SSH'
elif se_type == 'local_login_t':
# локальный вход в систему через текстовый терминал
login_type = 'terminal'
elif se_type == 'xdm_t':
# вход в систему в графическом режиме
login_type = 'graphical console'
else:
# игнорировать события остального типа, как правило это системные
# события типа "init_t", которые отображают активность внутренних
# компонентов системы.
return
# сформировать почтовое сообщение и отправить его через локальный сервер
# электронной почты. В данном случае локальный сервис принимает почту от
# локальных пользователей без дополнительной аутентификации. Библиотека
# smptlib также поддерживает аутентификацию и подключение по защищённому
# протоколу SMTPs, так что при необходимости код можно модифицировать для
# использования любого другого SMTP сервиса для отправки.
msg_subj = f'User {event["fields"]["auid"]} logged in via {login_type}'
with smtplib.SMTP('localhost') as smtp:
msg = email.message.EmailMessage()
msg['Subject'] = msg_subj
msg['To'] = ', '.join(ADMIN_EMAILS)
msg['From'] = FROM_EMAIL
msg.set_content(pprint.pformat(event))
smtp.send_message(msg)
def parse_record(parser: auparse.AuParser):
"""
Функция, которая разбирает отдельную запись события безопасности.
"""
# метод parser.get_timestamp возвращает объект, который содержит временную
# метку записи, имя узла и идентификатор события
event = parser.get_timestamp()
# преобразовать данные из записи в словарь (хеш-таблицу) чтобы облегчить
# их последующую обработку
data = {
'type': parser.get_type_name(),
'event': {
'host': event.host,
'ts': datetime.datetime.fromtimestamp(event.sec),
'serial': event.serial
},
'fields': {}
}
# выполнить обход всех полей записи и записать информацию в словарь
# data["fields"]. Метод parser.first_field "передвигает курсор" на первое
# поле записи
parser.first_field()
while True:
data['fields'][parser.get_field_name()] = parser.interpret_field()
# метод parser.next_field "передвигает курсор" на следующее поле записи,
# если полей больше нет, будет возвращено значение False
if not parser.next_field():
break
# вызвать функцию notify_user_login если тип записи - LOGIN (вход
# пользователя в систему)
if data['type'] == 'LOGIN':
notify_user_login(data)
def parse_input_line(parser: auparse.AuParser):
"""
Функция, которая разбирает загруженную в парсер строку на отдельные события
и записи, а затем вызывает обработчик для каждой записи
"""
if not parser.first_record():
# на вход была получена пустая строка или строка, не содержащая
# информацию о событиях безопасности - выйти из функции
return
while True:
while True:
# вызывать функцию parse_record для каждой отдельной записи
parse_record(parser)
# метод parser.next_record "передвигает курсор" на следующую запись
# события, если записей нет, будет возвращено значение False - в
# таком случае необходимо переходить к обработке следующего события
if not parser.next_record():
break
# метод parser.parse_next_event "передвигает курсор" на следующее
# событие, если событий нет, будет возвращено значение False - в таком
# случае необходимо завершить обработку текущей строки
if not parser.parse_next_event():
break
def main():
"""
Функция, которая является точкой входа в программу.
"""
# настройка обработчиков сигналов HUP (перечитать конфигурационный файл) и
# TERM (завершить работу программы)
hup_flag = False
term_flag = False
def sighup_handler(signal, frame):
nonlocal hup_flag
hup_flag = True
def sigterm_handler(signal, frame):
nonlocal term_flag
term_flag = True
signal.signal(signal.SIGHUP, sighup_handler)
signal.signal(signal.SIGTERM, sigterm_handler)
# войти в бесконечный цикл обработки событий
while True:
if hup_flag:
# вызвать функцию для обновления настроек программы если получен
# сигнал HUP
reload_config()
hup_flag = False
elif term_flag:
# завершить работу программы если получен сигнал TERM
sys.exit(0)
else:
# считать строку, содержащую информацию об одном или нескольких
# событиях аудита, из потока стандартного ввода stdin
for line in sys.stdin:
# инициализировать парсер записей журнала аудита AuParser,
# поставляемый с библиотекой auparse.
parser = auparse.AuParser(auparse.AUSOURCE_BUFFER, line)
# вызвать функцию для разбора строки с информацией о событии
parse_input_line(parser)
if __name__ == '__main__':
sys.exit(main())
Чтобы служба аудита могла запустить расширение, файл с исполняемым кодом
необходимо разместить в каталоге, доступном для чтения службой и сделать этот
файл исполняемым. Обычно для этих целей используется каталог /usr/local/bin
.
В нашем примере код на языке программирования Python не требует компиляции, так
что достаточно будет просто сохранить его в файл
/usr/local/bin/audit-plugin-notify
, сделать его исполняемым и установить
безопасные права:
$ sudo chown root:root /usr/local/bin/audit-plugin-notify
$ sudo chmod 755 /usr/local/bin/audit-plugin-notify
Для тестирования и/или отладки расширения нет необходимости сразу подключать
его к службе аудита. Поскольку расширение работает с данными в том же формате,
в котором они записываются в системный журнал событий безопасности, вы можете
использовать для отладки вывод команды ausearch --raw
:
$ sudo ausearch -m LOGIN --raw | /usr/local/bin/audit-plugin-notify
Либо перенаправлять последние записи из журнала непосредственно на ввод
расширения с помощью команды tail -F
:
$ sudo tail -F /var/log/audit/audit.log | /usr/local/bin/audit-plugin-notify
Для отправки электронных писем из плагина вам понадобится локальная
почтовая служба, например, postfix
:
$ sudo dnf install -y postfix
$ sudo systemctl enable --now postfix
Для целей тестирования дополнительная конфигурация почтового сервиса
не требуется — достаточно чтобы он был запущен и пользователь, на имя которого
будет отправляться электронная почта, существовал (не забудьте внести
соответствующие изменения в значение переменной ADMIN_EMAILS
в исходном коде
расширения). Полученная почта будет сохраняться в текстовый файл очереди
/var/spool/mail/ИМЯ_ПОЛЬЗОВАТЕЛЯ
, с которым может работать как почтовый клиент
Evolution (тип сервера «Стандартная для Unix очередь типа mbox»), так и любая
программа для просмотра текстовых файлов (less
, cat
и т.п.). Для получения
информации о безопасной настройке почтовой службы для реальных условий вам
необходимо обратиться к специализированному руководству.
После того как разработка расширения завершена, его можно подключать
к службе аудита. Для этого необходимо создать соответствующий конфигурационный
файл плагина в каталоге /etc/audit/plugins.d
, имя файла может быть любым,
но файл должен иметь расширение .conf
. В нашем примере создадим файл
/etc/audit/plugins.d/audit-plugin-notify.conf
следующего содержания:
# включает (yes) или выключает расширение (no)
active = yes
# направление, в котором работает расширение. В настоящий момент значение всегда
# должно быть out.
direction = out
# путь к исполняемому файлу расширения.
path = /usr/local/bin/audit-plugin-notify
# для пользовательских расширений, не входящих в поставку службы аудита,
# значение type всегда должно быть always.
type = always
# опционально, вы можете передать через службу аудита до двух аргументов
# командной строки для запуска расширения. Например, путь к файлу или
# идентификатор пользователя. В нашем примере дополнительные аргументы не
# требуются.
# args = 1004
# служба аудита может подавать данные на ввод расширения в двух форматах:
# в своём внутреннем бинарном (binary) и в текстовом (string). Используемый
# нами модуль auparse поддерживает только текстовый формат.
format = string
Полная информация по всем опциям конфигурационного файла расширения доступна на странице руководства man auditd-plugins
.
После создания файла установите для него корректные права:
$ sudo chown root:root /etc/audit/plugins.d/audit-plugin-notify.conf
$ sudo chmod 644 /etc/audit/plugins.d/audit-plugin-notify.conf
Для того чтобы расширение, запущенное службой аудита, могло отправлять
почту, потребуется добавить соответствующее разрешение в политики SELinux.
Создайте файл audit-plugin-notify.te
следующего содержания:
module audit-plugin-notify 1.0;
require {
type smtp_port_t;
type sysctl_net_t;
type auditd_t;
class tcp_socket name_connect;
class dir search;
class file getattr;
class file read;
class file open;
}
#============= auditd_t ==============
allow auditd_t smtp_port_t:tcp_socket name_connect;
allow auditd_t sysctl_net_t:dir search;
allow auditd_t sysctl_net_t:file { getattr open read };
Затем скомпилируйте его и создайте SELinux модуль с политикой:
$ checkmodule -M -m -o audit-plugin-notify.mod audit-plugin-notify.te
$ semodule_package -o audit-plugin-notify.pp -m audit-plugin-notify.mod
После этого, используйте следующую команду для загрузки SELinux модуля:
$ sudo semodule -i audit-plugin-notify.pp
Подготовка к запуску расширения службы аудита завершена. Теперь достаточно
подать службе сигнал HUP
чтобы она перечитала свои конфигурационные файлы:
$ sudo auditctl --signal reload
В случае успешного запуска вы увидите, что служба аудита запустила плагин в дереве процессов:
$ ps axf | grep audit
45 ? S 0:00 \_ [kauditd]
826 ? S<sl 0:00 /sbin/auditd
10342 ? S< 0:00 \_ /usr/bin/python3 -I /usr/local/bin/audit-plugin-notify
Если процесс не запустился, то для диагностики вам необходимо будет просмотреть
последние записи в журнале сервиса auditd
:
$ sudo journalctl -u auditd
Теперь, когда расширение запущено, вы можете войти в систему от имени какого-либо пользователя и убедиться, что вы получили уведомление на почтовый адрес,
указанный в переменной ADMIN_EMAILS
.
Используя механизм расширений, вы можете реализовать любую логику обработки
событий безопасности в реальном времени: автоматизировать действия, являющиеся
реакцией на определённые события безопасности, отправлять уведомления через
корпоративные каналы связи, реализовать интеграцию с системами, которые
изначально не поддерживают данные в формате службы auditd
и т.д.
6.4.6.2. SIEM-системы
SIEM (Security information and event management) система — это комплексная система управления информационной безопасностью. Как правило, такое программное обеспечение имеет клиент-серверную архитектуру и предназначено для централизованного решения широкого круза задач:
сбор данных о безопасности из различных источников в компьютерной сети: серверов и рабочих станций, сетевых устройств и различного программного обеспечения;
организация эффективного хранения полученных данных для последующей обработки;
анализ событий безопасности, выявление потенциальных угроз и связей между различными событиями;
автоматическая либо автоматизированная реакция на инциденты, связанные с безопасностью: отправка уведомлений, блокировка доступа и т.п.;
аудит и отчётность на основе собранных данных.
С точки зрения службы auditd
интеграция с SIEM-системами обычно реализуется
одним из следующих способов:
настройка подсистемы
auditd
на отправку журналов безопасности в SIEM-систему;SIEM-система предоставляет расширение для службы
auditd
, реализующее передачу данных;на клиентскую машину устанавливается специальный агент SIEM-системы, который отслеживает появление событий безопасности в системном журнале и отправляет их в SIEM-систему самостоятельно.
Операционная система МСВСфера может выполнять действия, являющиеся реакцией на события безопасности с применением сертифицированных средств защиты информации класса SIEM и систем обнаружения вторжений.
6.4.7. Типы записей подсистемы аудита
В таблице представлены некоторые типы записей, генерируемые подсистемой аудита в МСВСфера ОС.
Тип записи |
Источник |
Описание |
---|---|---|
|
|
Пользовательская учётная запись была заблокирована администратором. |
|
|
Добавлена новая пользовательская группа. |
|
|
Добавлена новая пользовательская учётная запись. |
|
|
Процесс завершился аварийно (segmentation fault и т.п.). |
|
|
Отказ или предоставление разрешений SELinux AVC (Access Vector Cache). |
|
|
Загрузка или выгрузка BPF (Berkeley Packet Filter). |
|
|
Конфигурация подсистемы аудита была изменена. |
|
|
Пользовательские учётные данные загружены в пользовательское пространство. См. описание функции |
|
|
Пользовательские учётные данные выгружены из пользовательского пространства. См. описание функции |
|
|
Пользовательские учётные данные были обновлены в пользовательском пространстве. См. описание функции |
|
|
Криптографический ключ был использован в криптографических целях. |
|
|
Содержит параметры, использованные во время установления TLS-сессии. |
|
|
Запись о текущем рабочем каталоге, из которого был запущен процесс, выполнивший системный вызов. |
|
|
Конфигурация службы (сервиса) аудита была изменена. |
|
|
Служба (сервис) аудита была запущена. |
|
|
Пользовательская группа была удалена. |
|
|
Пользовательская учётная запись удалена. |
|
|
Содержит команду запуска процесса, присутствует только в событиях, связанных с системным вызовом |
|
|
Изменены атрибуты пользовательской группы. |
|
|
Модуль ядра был загружен или выгружен. |
|
|
Содержит информацию о входе пользователя в систему. |
|
|
Был изменён логический переключатель SELinux (SELinux boolean). |
|
|
Информация о пути, который был передан системному вызову в качестве аргумента. |
|
|
Содержит полную команду запуска процесса, вызвавшего данное событие безопасности. |
|
|
Запущена служба (сервис). |
|
|
Остановлена служба (сервис). |
|
|
Содержит информацию о сокете, присутствует только в событиях, связанных с этим сокетом. |
|
|
Информация об обновлении программного обеспечения. |
|
|
Информация о выполненном системном вызове. |
|
|
Система была загружена. |
|
|
Изменение уровня выполнения системы (например, через |
|
|
Система была остановлена. |
|
|
Обнаружена попытка авторизации пользователя. |
|
|
Обнаружена попытка аутентификации пользователя. |
|
|
Пароль пользователя был изменён. |
|
|
Команда была запущена из пользовательского пространства. В конфигурации по умолчанию протоколирует только запуск |
|
|
Пользовательская сессия была завершена. |
|
|
Ошибка состояния учётной записи пользователя. |
|
|
Пользователь вошёл в систему. |
|
|
Пользователь вышел из системы. |
|
|
Изменение атрибутов пользовательской учётной записи. |
|
|
SELinux-роль пользователя изменилась. |
|
|
Запущена пользовательская сессия. |
|
|
Изменено состояние виртуальной машины (запущена, остановлена и т.д.). |
|
|
Виртуальной машине назначен контекст безопасности SELinux. |
|
|
Виртуальной машине был назначен (выделен) какой-либо ресурс. |
В столбце «Источник» применяются следующие сокращения:
user
— источником события является пользовательское пространство;kernel
— источником события является пространство ядра.